With Manage fingerprints, on the one hand you can check whether your catalog contains the desired fingerprints and on the other hand subsequently perform changes.
![]() | Note |
|---|---|
In order to have all new features available, an up-to-date index is required. If the index is obsolete, up-to-date fingerprints won't help either! (A V10 index does not support all V11 features.) In this case the function under Geometrical search index -> Create/Update has to be used. See above. | |
In the following, procedure and dialogs are explained:
Mark the desired catalog or any sub-directory.
By right-clicking, open the context menu and click on Manage fingerprints.
-> The Display options for fingerprint list dialog opens.
You now have the following options to check off:
Only show fingerprints for selected templates
If you do not activate the checkbox, the fingerprints for all templates will be checked.
Otherwise only fingerprints for the activated templates. (Multiple selection possible with CTRL key) Templates that you do not use, can thus be ignored during the check.
Compute statistics for directories (Takes some time)
If you activate the checkbox, a selection option is activated.
For the calculation of the directory statistics, select one of the following three options:
-> The dialog box Existing fingerprints opens with a listing of all desired directories and projects.
If you had activated the option Compute statistics for directories (Takes some time), then behind the project names statistics are displayed, otherwise this column remains empty. Once you select a row on the left side, on the right side the single characteristics with algorithms are displayed. The activation state of checkboxes shows, whether the respective algorithm is available.
Now you can open single directories down to project level and check for possibly missing fingerprints/algorithms.
The background colors green, yellow, red and blue give a faster overview of the completeness of the elements.
A line is considered as complete if each algorithm exists. For the coloring of the projects and directories, it is checked, if all requirements of the previous dialog are met.
If you had activated the option Compute statistics for directories (Takes some time), in the dialog box Existing fingerprints at the very top a statistic encompassing all projects is displayed in addition.
Ratio of existing projects: When a project is considered complete depends on which values you selected in the option dialog. (See details above)
Ratio of complete lines: How man projects contain fingerprints for all rows?
Number of existing algorithms: How many algorithms across all projects (corresponding to the initial directory and template selection!) contain fingerprints?
Optionally, you can add missing fingerprints.
Once the checkbox is activated, the respective dialog area is displayed in addition.
Reasons for subsequent adding of fingerprints could be for example:
Mark the desired projects or directories in the top of the directory tree (multiple selection possible with CTRL key).
-> In the Select projects dialog area, the selection is shown.
Algorithms: For the desired ones, mark the checkbox.
Percentage: For the first fingerprint creation, "10%" is usually used.
You may now adjust this value accordingly.
Absolute fraction: For the first fingerprint creation, "3" is usually used.
If the option Add missing fingerprints has been deactivated, the dialog box is closed without any further actions.
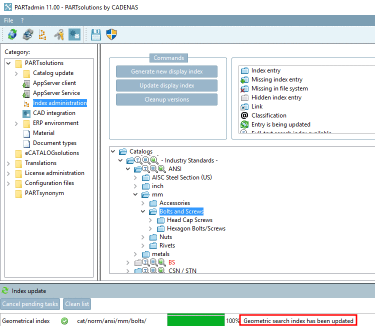
If the option Add missing fingerprints has been activated, the generation starts. The progress bar in the dialog box Index update shows the progress.
After successful generation of the fingerprints the message Geometric search index has been updated is displayed.

![[Note]](https://webapi.partcommunity.com/service/help/latest/pages/fr/3dfindit/doc/images/note.png)









