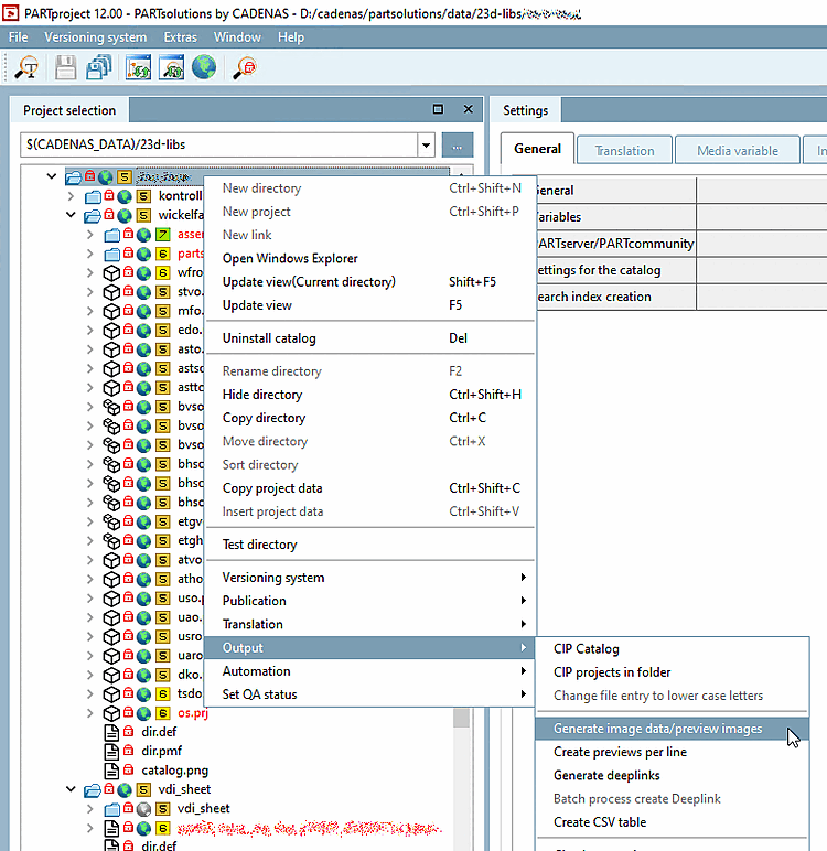
Démarrer l'exportation par lot via la fonction Générer des données d'image/images d'aperçu [Generate image data/preview images].
Sur les pages à onglets Options par défaut [Default options] et View / Export, définissez les options marquées en rouge.
En confirmant les paramètres, la boîte de dialogue Exportation au format ITER ASM PS3DIR s'ouvre.
Dans la fenêtre suivante, les spécificités pour l'exportation PS3 peuvent être configurées.
Une fois que tout est configuré pour l'exportation vers la PS3, les fichiers sont exportés vers le dossier configuré sur le système.
La figure suivante montre un exemple de ce à quoi cela pourrait ressembler :


![[Remarque]](https://webapi.partcommunity.com/service/help/latest/pages/fr/3dfindit/doc/images/note.png)
![Options par défaut [Default options]](https://webapi.partcommunity.com/service/help/latest/pages/fr/3dfindit/doc/resources/img/img_286d6ce7dd7b43aabe7af22eeeed5daa.png)


