Le bloc [LINKDBFIELDS] affiche une liste de toutes les variables LinkDB existantes.
[LINKDBFIELDS] PRJ_PATH="<%linktable%>.PRJ_PATH","PSol Project","","1","1","0","1","0","" VARSET="<%linktable%>.VARSET","PSol MIdent","","1","1","0","1","0","" VARSET_UPDATE="<%linktable%>.VARSET_UPDATE","PSol MIdent","","1","1","0","1","0","" LINE_ID="<%linktable%>.LINE_ID","Line-ID","","1","1","0","0","0","" LINE_SUBID="<%linktable%>.LINE_SUBID","Line-SubID","","1","1","0","0","0","" VERSION="<%linktable%>.VERSION","Version","","1","2","0","0","0","" ERP_PDM_NUMBER_LINKTABLE="<%linktable%>.ERP_PDM_NUMBER","ERP-Number","","0","2","0","0","0","" ERP_PDM_NUMBER="<%erptable%>.ERP_PDM_NUMBER","ERP-Number","","1","2","0","0","1","" MAT_NAME="<%erptable%>.MAT_NAME","Material","","1","2","1","0","0","" ACTIVE_STATE="<%linktable%>.ACTIVE_STATE","Active State","I10","1","3","1","0","0","" REQUESTED_STATE="<%linktable%>.REQUESTED_STATE","Requested State","I10","1","3","1","0","0","" DESCRIPTION="<%erptable%>.DESCRIPTION","Description","","1","2","1","0","0","" VARIANT="<%linktable%>.VARIANT","Variant","","1","1","0","0","0",""
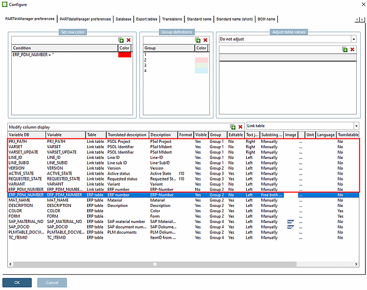
Cela correspond à la liste dans l'interface utilisateur sous PARTlinkManager -> Menu Extras -> Configurer [Configure] la boîte de dialogue -> Paramètres PARTlinkManager [PARTlinkManager preferences] Page d'onglet -> Configurer l'affichage des colonnes [Modify column display].
Créer des colonnes pour le tableau PARTdataManager
![]() | Remarque |
|---|---|
L'ajout et la suppression de lignes (colonnes) à cet endroit concernent la configuration interne de PARTsolutions. Il n'y a pas d'accès à la base de données. Il peut donc arriver que des colonnes soient ajoutées alors qu'elles n'existent pas dans la base de données elle-même. Dans de tels cas, un message d'erreur apparaît lors de la connexion. Les problèmes peuvent être facilement évités en utilisant le dialogue sous PARTlinkManager -> Base de données-> [Database] Modifier/créer des colonnes de base de données [Modify/create database columns] (avec l'option Créer une colonne ERP [Create ERP column] activée [au sein de PARTsolutions]). La nouvelle colonne est alors créée aussi bien dans la base de données que dans PARTsolutions. Pour plus de détails, voir Section 4.3, « Ajouter / supprimer des colonnes de la base de données ».
Pour plus de détails sur la création de tables de base de données via scripting, voir Section 4.2.4.1, « Scripts d'installation ». | |
Position des colonnes dans PARTlinkManager
Sélectionnez la ligne correspondante et faites-la glisser vers le haut ou vers le bas en maintenant le bouton de la souris enfoncé.
Nom du champ dans la base de données. Par exemple, si vous exécutez une requête SQL avec select * from ERPTABLE, ces noms de colonnes seront affichés.
Le nom est utilisé dans PARTdataManager comme nom principal de la colonne, écrit en gras.
Les modules PARTsolutions fonctionnent en interne avec ce nom.
"Tableau" correspond soit à LINKTABLE soit à ERPTABLE. Les nouvelles colonnes ajoutées sont normalement inscrites dans ERPTABLE.
Description traduite [Translated description]:
La description traduite se trouve - si elle existe - sous PARTlinkManager -> Menu Extras -> Configurer l'environnement ERP [Configure ERP environment] -> Page d'onglet Traductions [Translations]
S'il n'y a pas d'entrée pour la langue active sous PARTlinkManager -> Outils [Extras] -> Configurer l'environnement ERP [Configure ERP environment] -> Page d'onglet Traductions [Translations], le texte sous Description est utilisé.
Comparer avec la description traduite [Translated description].
A10 : chaîne de texte d'une longueur de 10 caractères ; (valable pour le type de données CHAR et VARCHAR. La saisie n'est pas obligatoire).
F5.3 : nombre avec 5 décimales et 3 chiffres après la virgule (valable pour le type de données DECIMAL.)
I10 : nombre entier de 10 chiffres au maximum (valable pour le type de données INT et SMALLINT).
Visible correspond à la visibilité des colonnes dans la fenêtre principale de PARTlinkManager. Celle-ci peut être définie sur Oui ou Non.
Les différentes colonnes dans PARTlinkManager et PARTdataManager sont marquées en couleur.
Le nom de groupe sous Configurer l'affichage des colonnes [Modify column display] -> Colonne groupe [Group] correspond aux noms de groupe sous Définitions de groupe [Group definitions].
(Ne pas confondre ce "groupe [Group]" avec le groupe d'utilisateurs (dans le sens de "rôle" !)
Pour plus de détails, voir Section 4.9.7, « Couleurs d'arrière-plan pour les colonnes ERP/PDM / plinkcommon.cfg -> Bloc [GROUP_COLORS] -> Clé GROUP<Nombre »
Dans la fenêtre principale de PARTlinkManager, il y a un bouton . Ce bouton vous permet d'accéder à la fenêtre Editer ligne [Edit row], où vous pouvez éditer les champs de la base de données. Si le champ est réglé sur "Non", il n'y a pas d'accès.
Orientation du texte [Text justification]
Plage de valeurs Gauche | Droite: Si le contenu du champ ne peut pas être affiché entièrement, l'extrémité gauche ou droite est affichée (dans PARTlinkManager, par exemple, l'extrémité du chemin est affichée dans la colonne Projet PSOL [PSOL Project] ).
Recherche de chaînes partielles [Substring search]:
...Correspond à la fonction de recherche dans PARTdataManager:
Vous pouvez utiliser des icônes dans l'en-tête de colonne du tableau des caractéristiques matérielles dans PARTdataManager/3Dfindit. Vous pouvez ainsi marquer le contenu des colonnes comme étant des informations de systèmes externes (SAP par exemple).
Avec Cliquez sur le bouton Parcourir Le bouton devient un Fenêtre de l’explorateur. Sélectionnez l’icône souhaitée. Le chemin d’accès à la mémoire par défaut est
$CADENAS_SETUP/bitmaps.Unité [Unit]: choisissez en option l'unité correspondante (longueur, poids, etc.).
Langue [Language]: indiquez la langue de LinkDB pour vous assurer que la recherche plein texte fonctionne de manière optimale.
Condition préalable: si TRANSLATIONTABLE est rempli de valeurs pour certains numéros ERP, variables et langues et si précisément ces variables ont été mises à "Oui" dans cette option, elles seront affichées dans 3Dfindit ou PARTdataManager.
PARTlinkManager > "Outils [Extras]" Menu > Base de données [Database] > Éditer des tables supplémentaires [Edit additional tables]




![[Remarque]](https://webapi.partcommunity.com/service/help/latest/pages/fr/3dfindit/doc/images/note.png)








![PARTlinkManager > "Outils [Extras]" Menu > Base de données [Database] > Éditer des tables supplémentaires [Edit additional tables]](https://webapi.partcommunity.com/service/help/latest/pages/fr/3dfindit/doc/resources/img/img_8b11813eefd949e28dc9153e894eed97.png)

