La fonction Créer des liens profonds en traitement par lots [Batch process generate deeplinks] contient les mêmes fonctionnalités que la fonction Créer des liens profonds [Generate deeplinks]. Vous trouverez des informations détaillées à ce sujet.
Ici, vous avez en outre la possibilité de sélectionner des répertoires et des projets individuels.
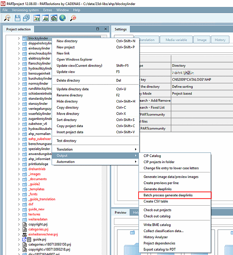
L'appel se fait via la commande de menu contextuel Edition [Output] > Générer des liens profonds par lot [Batch process generate deeplinks].
Commande de menu contextuel Sortie [Output] > Exécution par lots Créer des liens profonds [Batch process generate deeplinks]
-> La page de dialogue Créer des liens profonds en mode batch [Batch process generate deeplinks] s'ouvre.

![Commande de menu contextuel Sortie [Output] > Exécution par lots Créer des liens profonds [Batch process generate deeplinks]](https://webapi.partcommunity.com/service/help/latest/pages/fr/ecatalogsolutions/doc/resources/img/img_a863354e1f8b43328185692327be2b17.png)
