Informations générales sur la société CADENAS et ses partenaires
Tenez-vous au courant des dernières infos et évènements !
Un support rapide et pratique pour toutes questions sur nos produits & solutions
Vous trouverez d'autres contenus passionnants ici
Consultez nos implantations dans le monde entier et contactez-nous.
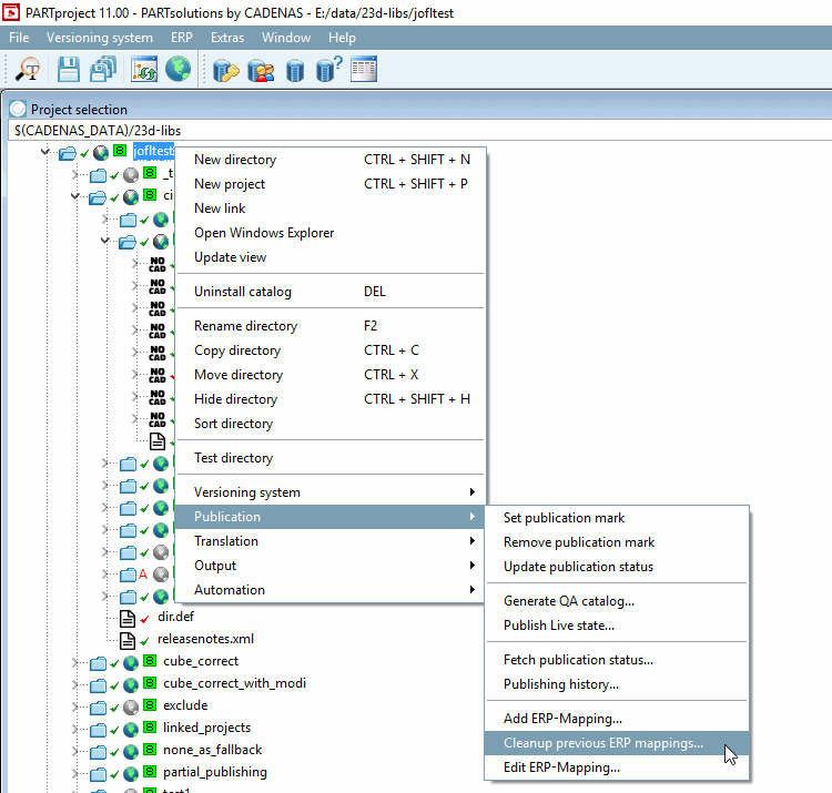
ERP mappings which are not required anymore they can be removed from the current work status by using the command Cleanup previous ERP mappings... (storing in mapping.json).
mapping.json
Cleanup ERP mappings