Avec la V12, il existe une nouvelle fonction Mappage automatique des classes : Editer.... [Automatic class mapping: edit...]
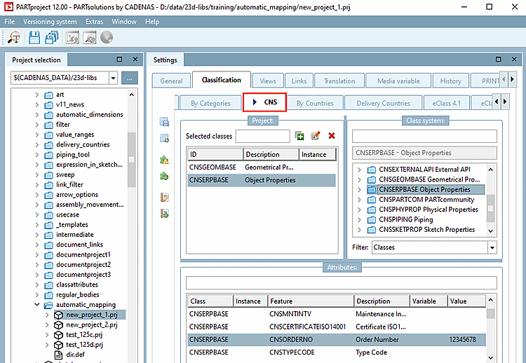
Dans l'exemple suivant, une caractéristique de classe de la classification CNS doit être mappée sur une caractéristique de classe de la classification eClass 9 .1. C'est-à-dire que les données de la classe sont saisies en commençant par le tableau supérieur ( mapping entre les classes [Mapping between classes] ) et ensuite les données de la caractéristique sont saisies dans le tableau inférieur (mapping entre les caractéristiques [Mapping between characteristics] ).
Dans le tableau ci-dessus, cliquez sur
Système
. [Add System]
-> La boîte de dialogue du même nom s'ouvre.
Saisissez le nom exact de la classification souhaitée en minuscules et confirmez en cliquant sur .
Remplissez maintenant les différents champs :
Système cible [Target System]: saisissez en termes exacts, en minuscules, le nom de la classification souhaitée et confirmez en appuyant sur Entrée.
Destination classe [Target Class]: ouvrez la zone de liste et sélectionnez la classe souhaitée.
Nombre [Number]: une instance est créée par défaut. Vous pourriez aussi créer plusieurs instances de la classe.
Bidirectionnel [Bidirectional]: par défaut, le mappage se fait uniquement dans la direction indiquée. Si vous activez cette option, le mappage se fera de la classe d'origine [Origin Class] vers la classe cible [Target Class] et inversement.
Copier l'instance [Copy Instance]: tout le contenu de la classe est copié.
Copier les caractéristiques [Copy features]: Toutes les caractéristiques exactement identiques sont copiées. Cette option exclut les entrées du tableau inférieur.
Copie les caractéristiques mappées [Copy mapped features] (par défaut) : Seules les caractéristiques qui sont explicitement indiquées dans le tableau inférieur sont copiées.
Dans le tableau ci-dessous, cliquez sur
Système
. [Add System]
Saisissez le nom exact de la classification souhaitée en minuscules et confirmez en cliquant sur .
Remplissez maintenant les différents champs :
Classe d'origine [Origin Class]: ouvrez la zone de liste et sélectionnez la même classe que dans le tableau ci-dessus. Vous pouvez également utiliser le symbole joker (*), ce qui a toutefois un effet négatif sur les performances.
Origine Caractéristique [Origin Characteristic]: ouvrez la zone de liste et sélectionnez la caractéristique souhaitée.
Système cible [Target System]: saisissez en termes exacts, en minuscules, le nom de la classification souhaitée et confirmez en appuyant sur Entrée.
Destination classe [Target Class]: ouvrez la zone de liste et sélectionnez la classe souhaitée.
Destination Caractéristique [Target Feature]: ouvrez la zone de liste et sélectionnez la caractéristique souhaitée.
Copier le nom de la caractéristique [Copy Characteristic Name] ("Copier le nom de la variable") : Sélectionnez cette option si une variable spécifique doit être mappée.
Copier la valeur de la caractéristique [Copy Characteristic Value]: sélectionnez cette option si une valeur fixe doit être mappée.
Mappage de la valeur [Value Mapping] (Facultatif) : Cliquez sur le bouton
si vous souhaitez ajuster la valeur d’origine
vouloir.-> La fenêtre de dialogue du même nom s'ouvre.
En entrant la valeur d’origine [Original Value] et la valeur cible [Target Value] , vous pouvez définir la valeur cible adapter. Après confirmation avec l’apparition de l’icône bouton sur
.Copier l'unité [Copy unit]: le paramètre par défaut est activé.
Unité de destination [Objective Unit] (facultatif) : Si une unité est indiquée, les valeurs sont automatiquement converties.
Exécutez le mapping en cliquant sur .
Sélectionnez un composant avec la classe d'origine [Origin Class] et la caractéristique d'origine [Origin Characteristic] correspondantes.
La caractéristique mappée doit alors afficher la même valeur que le mappage.
Le même projet montre dans eClass 9.1 un mapping à partir d '"éléments cartographiés [Mapped elements]".
Vous trouverez des détails à ce sujet sous Section 5.12.14, « Mappage automatique des classes : Éditer... » in eCATALOG 3Dfindit

![Dialogue de gestion : Traiter le mappage automatique des classes [Edit Automatic Class Mapping]](https://webapi.partcommunity.com/service/help/latest/pages/fr/ecatalogsolutions/doc/resources/img/img_f8d85f91b9804e9d86b3f165fd2d53dd.png)


![[Remarque]](https://webapi.partcommunity.com/service/help/latest/pages/fr/ecatalogsolutions/doc/images/note.png)
![Valeurs Mapping [Value Mapping]"fenêtre de dialogue](https://webapi.partcommunity.com/service/help/latest/pages/fr/ecatalogsolutions/doc/resources/img/img_6dba3276783542d0a7260be990ade168.png)

![Le même projet montre dans eClass 9.1 un mapping à partir d '"éléments cartographiés [Mapped elements]".](https://webapi.partcommunity.com/service/help/latest/pages/fr/ecatalogsolutions/doc/resources/img/img_02fb9fa43b3a474d8756572af73ed2f1.png)