PARTproject -> Menu Outils [Extras] -> Systèmes de classes : Editer. [Class systems: edit...].. :
Créez votre propre système de classes. Voir Section 5.12.12, « Créer ou traiter son propre système de classification ». Dans cet exemple, seule une classe avec deux sous-classes a été créée.
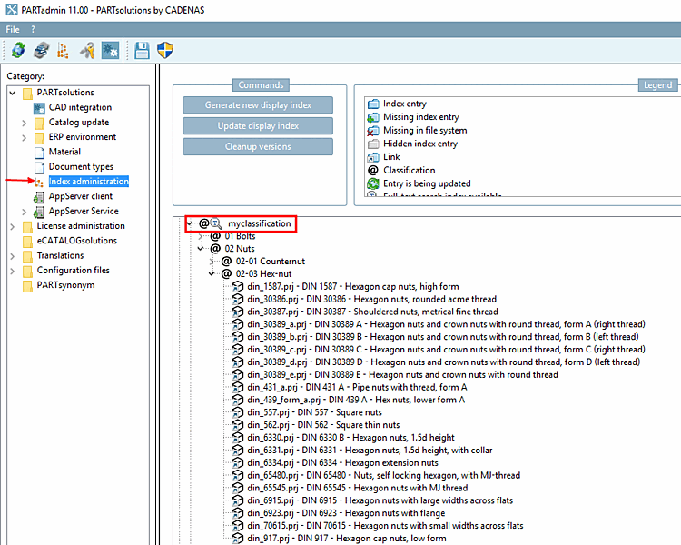
PARTadmin -> Catégorie Gestion des index [Index administration]
Vous trouverez des informations détaillées à ce sujet sous Section 1.4.3.6, « Gestion des index » in ENTERPRISE 3Dfindit (Professional) - Administration.
PARTproject -> Menu Outils [Extras] -> Modules additionnels [Additional modules] -> Mapper les systèmes de classes. [Map class systems...]..
Développez le menu pour eClass5.1 et double-cliquez sur le système de classes à mapper (votre système de classes) ou cliquez sur Créer un mapping.... [Create mapping...] dans le menu contextuel.
-> La boîte de dialogue Mapper les systèmes de classes [Map class systems] s'ouvre.
Effectuez le mapping avec l' algorithme de Levenshtein et les paramètres Attribut [Attribute]: nom de la classe [Name of the class] et Attribut [Attribute]: nom de la caractéristique [Name of the class variable].
Cliquez sur Charger le mappage [Load mapping] dans le menu contextuel de votre système de classes.
Appelez le menu contextuel sur le répertoire à partir duquel vous souhaitez attribuer des projets à votre propre classification (mappée).
Sous Automatisation [Automation], cliquez sur la commande Ajouter des projets à la classification [Add projects to classification].
-> La boîte de dialogue Définir la classification [Set classification] s'ouvre.
Dans la zone de liste sous Classification, sélectionnez votre propre système de classification (ici dans l'illustration "myclassification").
Activez la case à cocher sous Autre classification [Other classification] et sélectionnez dans la zone de liste la classe sur laquelle vous avez créé un mapping auparavant (ici dans l'illustration "eClass 5.0 SP1").
Passez à la page de dialogue suivante en cliquant sur et activez l'option Reprendre les caractéristiques de la classe [Take attributes from class] et sélectionnez ici aussi la classe correspondante (ici dans l'illustration à nouveau "eClass 5.0 SP1").
-> Le processus est consigné dans la boîte de dialogue Classifier les projets [Classify projects].
PARTadmin -> Catégorie Gestion des index [Index administration]
Sous Catalogues -> Norme -> DIN -> Écrous : Commande de menu contextuel Index d'affichage [Display index] -> Actualiser [Update]
Votre classification : commande du menu contextuel Index d'affichage [Display index] -> Actualiser [Update]
Votre classification : commande de menu contextuel Générer un index pour la recherche plein texte [Create full-text search index]
Démarrez PARTdataManager, choisissez l'onglet Classes et sélectionnez votre classification. Les composants attribués automatiquement s'affichent.

![[Remarque]](https://webapi.partcommunity.com/service/help/latest/pages/fr/installation_ecatalogsolutions/doc/images/note.png)





![Autre classification [Other classification]](https://webapi.partcommunity.com/service/help/latest/pages/fr/installation_ecatalogsolutions/doc/resources/img/img_bc0b96afcb684ef98708c09e822108b4.png)
![Autre classification [Other classification]](https://webapi.partcommunity.com/service/help/latest/pages/fr/installation_ecatalogsolutions/doc/resources/img/img_6ae92bdacf3d47c39350a0844dc4379f.png)


