As of V11 SP3 you can sort catalogs in PARTadmin. In contrary to PARTproject this is advantageous, because in this way you don't have to update the index which can take some hours depending on the number of installed catalogs.
The command is available on uppermost level under Catalogs, My parts and Classifications 2.0.
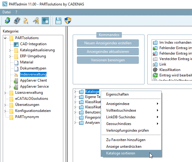
Select the main directory Catalogs and click on the context menu command Sort catalogs.
-> The dialog box Sequence is opened. There you can see a listing of all installed catalogs.
Via arrow keys, change the position up or down.
Alternatively you can also change the position via drag and drop.
-> The new sorting order is taken into the index tree.
![[Note]](https://webapi.partcommunity.com/service/help/latest/pages/fr/installation_ecatalogsolutions/doc/images/note.png)
Note The change will take effect for other applications like PARTdataManager and PARTproject, once they are restarted. For this action no index update is needed.
In PARTproject, there is also the possibility to change the sorting order of catalogs. In addition there, you can sort subdirectories as well, which is not possible in PARTadmin. However, when performing changes via PARTproject, the index has to be updated on respective directory level in PARTadmin (which may take hours depending on number of installed catalogs), in order for the changes to take effect in other applications. On this see Section 5.8.2.1.11, “ Sort directory ” in eCATALOGsolutions Manual.


