3.2.5. Return Mapping

If the PDM information shall be displayed in PARTsolutions in addition, use Return Mapping.

The interface can return certain values from the PDM to the LinkDB.

Supported placeholders can always be seen in the specific section.

Example (using NX-Teamcenter): We want to return the ItemID of the created component in a LinkDB column TC_ITEMID.

  1. Open PARTlinkManager -> Extras menu -> Database -> Create/remove database columns.

    Create/remove database columns: Call

    Create/remove database columns: Call

  2. Create a new column in LinkDB's ERPTABLE (in this example TC_ITEMID).

    Enable the option Create ERP column.

    Details on how to create database columns can be found under Section 4.3, “Adding/removing database columns ”.

    Create/remove database columns: Dialog

    Create/remove database columns: Dialog

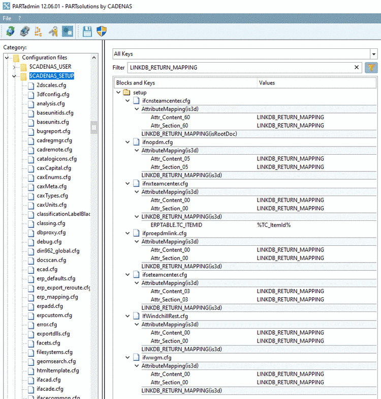
  3. Configure if<specific_pdm>.cfg.

    Make sure that the following two keys are enabled for the required PDM system.

    [AttributeMapping(is3d)] 
    Attr_Content_00=LINKDB_RETURN_MAPPING
    Attr_Section_00=LINKDB_RETURN_MAPPING 

  4. In the block LINKDB_RETURN_MAPPING(is3d), add the key "ERPTABLE.<specific_placeholder>" with the supported value "%<specific_placeholder>%". In this example "<specific_placeholder>" stands for "TC_ITEMID" or "TC_ItemId".

    Example:

    [LINKDB_RETURN_MAPPING(is3d)] 
    ERPTABLE.TC_ITEMID=%TC_ItemId%

  5. Open PARTdataManager in order to test the export.

    Before you try to export a new part, you need to insert an ERP_PDM_NUMBER to the part you want to export.

    Select the desired row and click on the button Add dataset to link database.

    Add dataset to link database

    Add dataset to link database

    Part with ERP_PDM_NUMBER

    Part with ERP_PDM_NUMBER

  6. Click on the button Transfer to CAD (CAD Name). In this example NX.

  7. View the result in PDM, CAD and PARTlinkManager.

    Result exemplarily for Teamcenter-NX and PARTlinkManager

    Result exemplarily for Teamcenter-NX and PARTlinkManager

    Information on how to make added columns visible in PARTdataManager can be found under Section 4.3.3, “Set column visible in PARTdataManager”.