Dans les catalogues d'architecture / BIM, le thème LOD revêt une importance particulière. Parallèlement aux niveaux LOD High / Medium / Low connus dans le domaine "Mechanical", il existe ici un principe propre dans le schéma 100 / 200 / 300 / 400.
![]() | Remarque |
|---|---|
Dans le domaine de l'architecture, les éléments de construction devraient être dotés du schéma LOG spécifique à cet effet. Consultez également les informations sous Section 3.5.2.3, « LOG (ancienne dénomination "LOD") ». | |
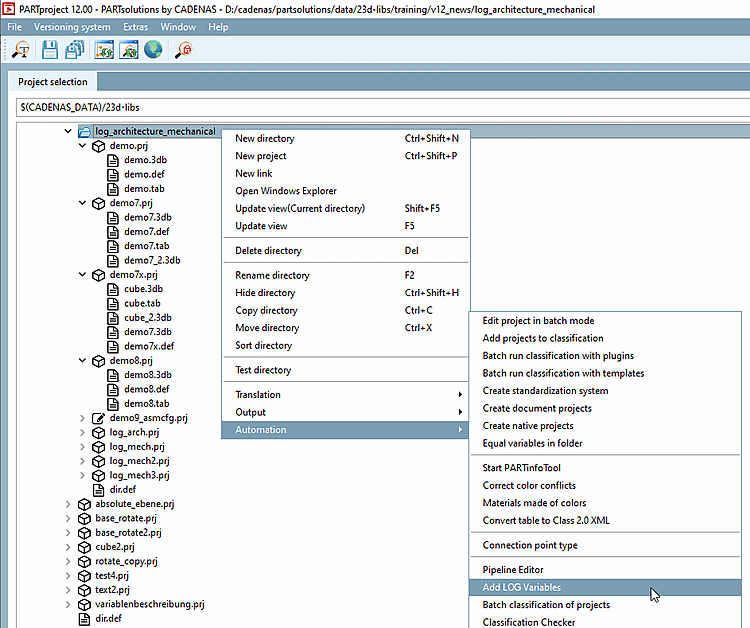
Dans PARTproject, au niveau du catalogue, du répertoire ou du projet, appelez la commande Ajouter des variables LOD [Add LOD Variables].
-> La boîte de dialogue Ajouter des variables LOD [Add LOD Variables] s'ouvre.
Cochez la case des variables souhaitées et confirmez en cliquant sur .
-> Cela permet de définir automatiquement les variables suivantes dans PARTdesigner:
Vous trouverez des détails à ce sujet sous Section 5.9.4.3.5, « Exemple : particularités pour la création de projets, en particulier dans les catalogues d'architecture / BIM ».

![[Remarque]](https://webapi.partcommunity.com/service/help/latest/pages/fr/partsolutions_admin/doc/images/note.png)

