Ci-dessous, nous expliquons comment ajouter des colonnes de base de données avec PARTlinkManager.
Connectez-vous à la base de données sous Fichier [File] Menu -> Connecter [Connect].
Dans PARTlinkManager -> Menu Outils [Extras] -> Base de données [Database] -> Modifier/créer des colonnes de base de données [Modify/create database columns].
-> La boîte de dialogue Créer/Supprimer des colonnes de la base de données [Create/remove database columns] s'ouvre.
Type de colonne [Column type]:
Sélectionnez un type de colonne dans la zone de liste :
VARCHAR (une longueur de caractère variable est souvent préférable à CHAR pour éviter les problèmes), CHAR, SMALLINT, INT, DECIMAL
Pour les champs de texte, il faut encore indiquer une longueur de chaîne de caractères
Activez Créer une colonne ERP [Create ERP column].
Dans la mesure où vous souhaitez éditer la colonne dans le PARTlinkManager dans la boîte de dialogue Configurer l'affichage des colonnes [Modify column display] (c'est-à-dire ne pas seulement la créer dans la base de données elle-même, mais la saisir dans les fichiers de configuration correspondants), cochez la case. C'est la procédure recommandée.
Ouvrez la boîte de dialogue Configurer [Configure] via Menu Outils [Extras] -> Configurer l'environnement ERP [Configure ERP environment].
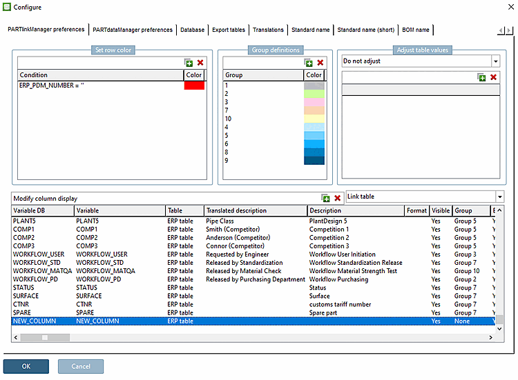
Dans la zone de dialogue Configurer l'affichage des colonnes [Modify column display], la colonne que vous venez de créer s'affiche.
Dans le tableau PARTlinkManager, la colonne est également visible.

![[Remarque]](https://webapi.partcommunity.com/service/help/latest/pages/fr/partsolutions_admin/doc/images/note.png)


