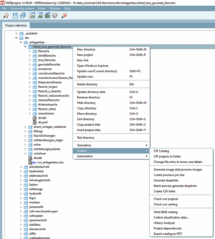
- 5.8.2.1.15.1. Ciper le catalogue
- 5.8.2.1.15.2. Projets dans le répertoire cippen
- 5.8.2.1.15.3. Convertir les indications de fichiers en minuscules
- 5.8.2.1.15.4. Génération de données d'images/d'aperçus en mode batch
- 5.8.2.1.15.5. Générer des images d'aperçu par ligne
- 5.8.2.1.15.6. Créer des liens profonds
- 5.8.2.1.15.7. Générer des liens profonds par lots
- 5.8.2.1.15.8. Créer un tableau CSV
- 5.8.2.1.15.9. Extraire des projets
- 5.8.2.1.15.10. Extraire le catalogue
- 5.8.2.1.15.11. Générer un index HTML
- 5.8.2.1.15.12. Écrire le catalogue BME
- 5.8.2.1.15.13. Collecter des données de classification...
- 5.8.2.1.15.14. Analyseur d'historique
- 5.8.2.1.15.15. Dépendances du projet

![Commandes de menu contextuel sous "Sortie [Output]](https://webapi.partcommunity.com/service/help/latest/pages/fr/partsolutions_admin/doc/resources/img/img_dcf039a1083a4a369f43a823a557161c.png)
![Commandes de menu contextuel sous "Sortie [Output]](https://webapi.partcommunity.com/service/help/latest/pages/fr/partsolutions_admin/doc/resources/img/img_051e07c097a94ab8b7d6dd9ff58e0e37.png)