Exemple de mouvement rotatif et axial combiné
Le levier rotatif en haut déplace le coulisseau axialement sur une HUB définie.
L'assemblage doit être conçu de manière à ce que les mouvements axiaux et de rotation fonctionnent dans la CAO.
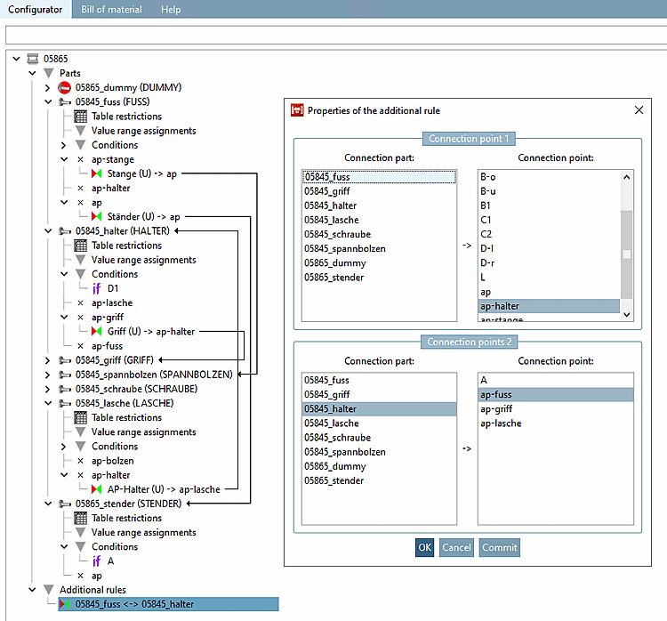
Caractéristiques de la règle [Rule properties]: Pied sur boulon de serrage
Pour ce faire, la translation "Libre" (0 à MAX) est définie dans cet exemple.
![]() | Important |
|---|---|
Pour les mouvements rotatifs et axiaux, la rotation doit également être définie sur VALIDE lors du mouvement axial pour des raisons de compatibilité CAO. | |
Caractéristiques de la règle [Rule properties]: Boulon de serrage sur patte avec rotation LIBRE (sans limites)
Caractéristiques de la règle [Rule properties]: Patte sur bras de support avec rotation LIBRE (avec limites)
Rotation avec mouvement. Les limites génèrent ainsi dans la CAO la mobilité maximale du bras.



![[Important]](https://webapi.partcommunity.com/service/help/latest/pages/fr/partsolutions_admin/doc/images/important.png)





