The following describes how to add database columns using PARTlinkManager.
Under File menu -> Connect log in to the database.
Under PARTlinkManager -> Extras menu -> Database click on Modify/create database columns.
-> The dialog box Change database column opens.
For text fields a character string length must be indicated.
If you want to edit the column in PARTlinkManager (meaning not only in the database itself, but also in the respective configuration files), in the window Modify column display, set a check-mark (recommended).
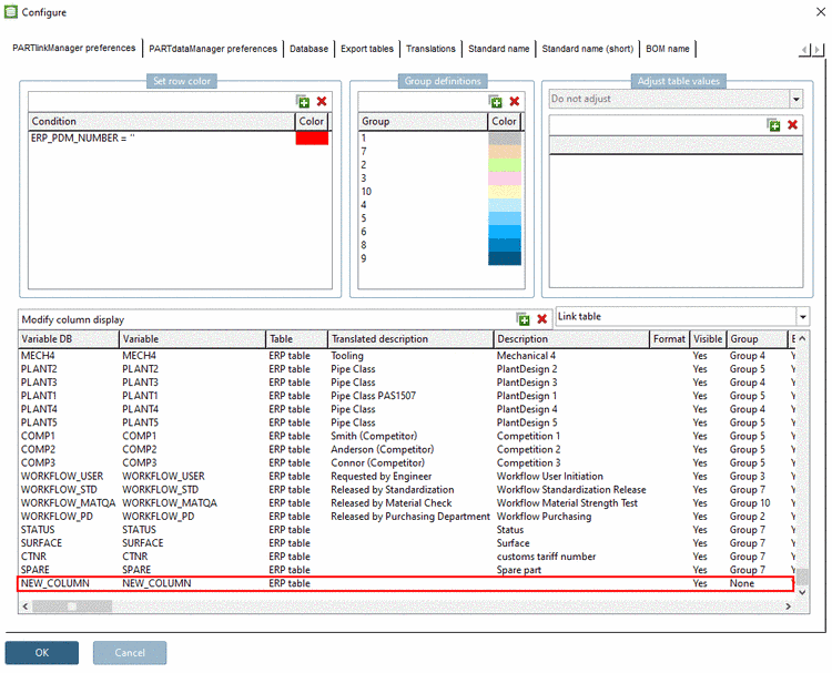
Via Extras menu -> Configure ERP environment open the dialog box Configure.
The just created column is displayed in the Modify column display window.
In the PARTlinkManager table, the column is displayed as well.

![[Note]](https://webapi.partcommunity.com/service/help/latest/pages/fr/partsolutions_admin/doc/images/note.png)


