Vérifier les points suivants :
Si vous souhaitez utiliser l' AppServer local, veillez au réglage suivant :
PARTapplicationServer fonctionne-t-il en tant que service ?
Si vous travaillez avec PARTapplicationServer local, démarrez-le dans une console avec le paramètre "-e".
Sous
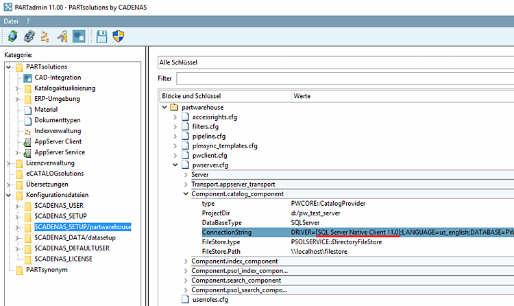
%cadenas_setup%->pappserver.cfgtouche ->Servicesla chaîne doit être saisiePartWareHouseServiceêtre.Sous %cadenas_setup%/partwarehouse -> fichier de configuration
pwserver.cfgdoit être un entrée dans la toucheConnectionStringêtre présent et Le pilote de base de données approprié doit être installé.




