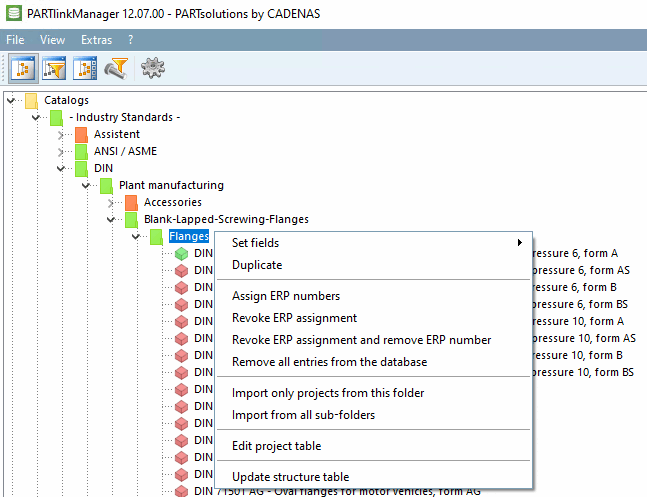
4.25.8.1. Commandes du menu contextuel : Aperçu des différentes options