L'option Adapter la couleur [Adjust color] vous permet de mapper des valeurs internes sur différentes couleurs à afficher.
Ce paramètre est valable pour PARTdataManager/3Dfindit et PARTlinkManager.
Le
Le réglage se fait dans le fichier de configuration
$CADENAS_SETUP/plinkcommon.cfg:
Bloc [MAPPING_<variable name>], clé COLORCODE<NUMBER>, d'abord valeur interne, puis valeurs pour le code RGB
[COLMAPPING_ACTIVE_STATE] COLORCODE0="0","255","0","0" COLORCODE1="1","0","255","0" COLORCODE2="2","0","0","0"
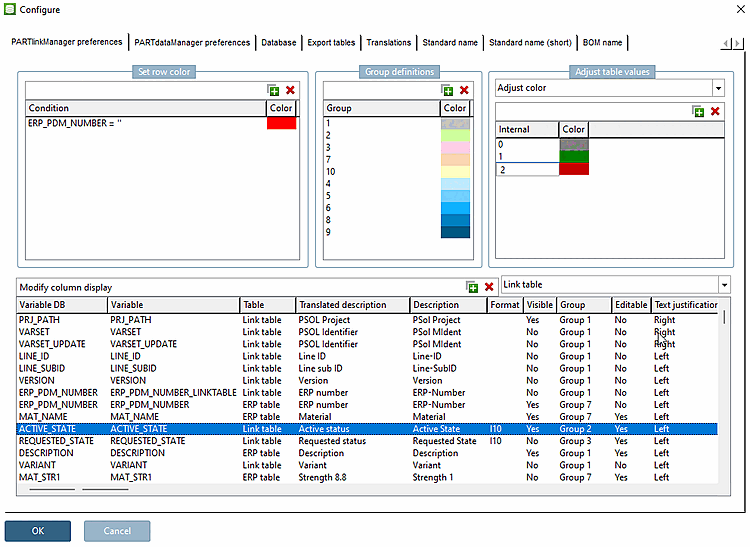
Le réglage dans l'interface utilisateur s'effectue sous PARTlinkManager -> Menu Outils [Extras] -> Configurer [Configure] la boîte de dialogue -> Onglet Réglages PARTlinkManager [PARTlinkManager preferences] -> Zone de dialogue Adapter les valeurs du tableau [Adjust table values] -> Sélection de la zone de liste Adapter la couleur [Adjust color]:
Exemple pour ACTIVE_STATE : les premières valeurs correspondent à "Verrouillé [Locked]" (0), "Débloqué [Released]" (1) et "Expiré [Expired]" (2). Les valeurs suivantes représentent le code RGB souhaité.
Affichage dans PARTdataManager

![Exemple pour ACTIVE_STATE : les premières valeurs correspondent à "Verrouillé [Locked]" (0), "Débloqué [Released]" (1) et "Expiré [Expired]" (2). Les valeurs suivantes représentent le code RGB souhaité.](https://webapi.partcommunity.com/service/help/latest/pages/fr/partsolutions_user/doc/resources/img/img_c49ba4cb24e54cc68a15506ab9907008.png)
