3.5.4.2.1.1. Revit : charger des fichiers IES dans RFA (lighting fixtures)

Les fabricants de luminaires fournissent des définitions de sources lumineuses pour leurs produits sous la forme de fichiers IES (description de la lumière dans le format défini par l'Illuminating Engineering Society) afin d'aider à la planification de l'éclairage des pièces.

Avec la V11 SP7, le transfert de ces définitions de sources lumineuses est pris en charge lors de l'exportation vers Revit.

Luminaire avec définition de la source lumineuse exporté vers Revit

Luminaire avec définition de la source lumineuse exporté vers Revit

Luminaire exporté vers Revit sans définition de source lumineuse

Luminaire exporté vers Revit sans définition de source lumineuse

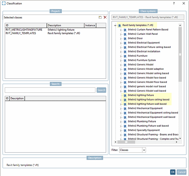
Pour cela, les éléments de construction doivent être classifiés en conséquence dans la classification Revit :

  1. Assurez-vous que vous disposez d'une classification Revit actuelle (le cas échéant, mise à jour via PARTadmin -> Mise à jour du catalogue [Catalog update] -> En ligne )

  2. Ouvrez Classification (REVIT).

  3. Choisissez dans tous les cas le modèle racine Revit family templates (*.rft).

    Choisissez également l'un des trois modèles ( Metric) lighting fix ture, (Metric) lighting fixture ceiling based, (Metric) lighting fixture wall based.

  4. Ouvrez Caractéristiques (REVIT).

  5. Pour la caractéristique Family category, sélectionnez la valeur "Lighting Fixtures".

    Pour la caractéristique Family Photyometric file, déterminez sous Valeur le chemin d'accès au fichier *.ies (emplacement du fichier *.ies dans un répertoire de catalogue de votre choix, par ex. dans le répertoire de projet).