3.1.17.6.1.2. Les commandes du menu contextuel en détail

[Remarque]Remarque

Sans indication particulière, la commande en question est affichée au niveau du projet.

3.1.17.6.1.2.1.  Ouvrir

En cliquant sur Ouvrir [Open], vous ouvrez le niveau de répertoire immédiatement inférieur. Pour les objets (pièces individuelles/assemblages), le système passe à la vue des pièces et charge l'objet.

3.1.17.6.1.2.2.  Versions

Si vous avez conservé les anciennes versions lors de l'installation du catalogue, vous pouvez ouvrir les anciennes versions ou les ajouter à la comparaison des composants [Part comparison] via le sous-menu des versions [Versions].

Ajouter toutes les versions à la comparaison des composants [Add all versions to part compare]:

-> Les versions de projet sont chargées dans la boîte de dialogue Comparaison de composants [Part comparison].

Les versions sont géométriquement identiques.

Les versions sont géométriquement identiques.

Vous trouverez des informations sur la comparaison des éléments de construction [Part comparison] sur le site Section 3.1.6.10, «  Comparaison des éléments de construction  ».

3.1.17.6.1.2.3.  Aller à la classe

Pour les pièces classifiées, vous trouverez la commande Sauter à la classe [Go to class] dans le menu contextuel et les classes correspondantes (une ou plusieurs) dans le sous-menu.

En cliquant sur une classification [Classification], le Fait partie de la page de l’onglet Classifications ouvrir. Vous pouvez maintenant sélectionner toutes les pièces classées de la même manière comparer.

Partie ouverte dans la sélection de la classe [Classes]

Partie ouverte dans la sélection de la classe [Classes]

3.1.17.6.1.2.4.  Informations sur les pièces

Les informations fournies lors de la création/modification d'un projet (composant/groupe de composants) (lieu d'enregistrement, désignation, auteur, etc.) peuvent être consultées dans la fenêtre Informations sur les composants [Part information]:

  • Numéro de norme [Standard number]

  • Description

  • Société [Company]

  • Dernière modification [Last change]

  • Unité [Unit]

  • Chemin d'accès [Directory]

  • Type de projet [Project type]

Si le projet est classifié, les classifications [Classifications] sont également affichées ici.

En cliquant sur un lien, la pièce s'ouvre dans la sélection de pièces [Part selection], dans la structure de classification.

Informations sur les pièces [Part information]

Informations sur les pièces [Part information]

Résultat après avoir cliqué sur le lien "23-11-01-02" (vis, à portée de main, entraînement intérieur) dans la fenêtre "Informations sur les pièces".

Résultat après avoir cliqué sur le lien "23-11-01-02" (vis, à portée de main, entraînement intérieur) dans la fenêtre "Informations sur les pièces".

3.1.17.6.1.2.5.  Notes de mise à jour

Cette commande est disponible pour les catalogues de fabricants au niveau du catalogue.

3.1.17.6.1.2.6.  Rechercher dans le catalogue / Rechercher dans l'annuaire

L'option de menu contient (au maximum) les sous-options suivantes :

Avec les commandes de menu contextuel suivantes, la boîte de dialogue correspondante de la méthode de recherche est d'abord appelée. Ensuite, la recherche peut être exécutée. Le répertoire à rechercher est déjà configuré comme filtre (voir sous Rechercher dans [Search in] ).

3.1.17.6.1.2.7.  Comparaison des éléments de construction

Comparaison de composants : Charger comme 1er composant [Compare parts: Load as first part] | Comparaison de composants : Charger comme 2ème composant [Compare parts: Load as second part] | Comparaison de composants : Ajouter un composant [Part compare: Add part]

Ces commandes sont disponibles au niveau du projet et dans les résultats de la recherche. Elles permettent de charger des composants dans la comparaison de composants [Part comparison].

Vous trouverez des informations détaillées à ce sujet sur Section 3.1.6.10, «  Comparaison des éléments de construction  ».

3.1.17.6.1.2.8.  Trier par similarité géométrique

Cette commande n'est disponible que dans le tableau.

Le tri du tableau par similarité géométrique est particulièrement utile pour les catalogues de pièces propres, qui regroupent des pièces hétérogènes d'aspect très différent dans un projet de classification.

Exemple tiré du catalogue de pièces propres avec aperçu 3D et empreinte géométrique

Exemple tiré du catalogue de pièces propres avec aperçu 3D et empreinte géométrique

  1. Sélectionnez une pièce de référence dans le tableau.

  2. Dans le menu contextuel de la ligne, appelez la commande Trier par similitude géométrique [Sort by geometric similarity].

3.1.17.6.1.2.9.  Rechercher géométriquement cette pièce

En cliquant sur la commande, la recherche géométrique (3D) [Geometric search (3D)] est automatiquement exécutée.

[Remarque]Remarque

Si, lors de l'appel, vous cliquez sur le bouton .. . [.. in new Tab] dans un nouvel onglet [.. in new Tab] au lieu de la commande elle-même, les résultats de la recherche sont affichés sur une nouvelle page d'onglet au lieu de la page d'onglet principale, ce qui vous permet de comparer rapidement différents résultats.

-> -La partie recherche s'affiche dans la zone des méthodes de recherche.

Vous trouverez des informations détaillées sur la recherche géométrique (3D) [Geometric search (3D)] sur Section 3.1.6.4.6, «  Recherche géométrique (3D)  ».

3.1.17.6.1.2.10.  Recherche partielle de cette partie

Cette commande n'est disponible qu'au niveau du projet. La pièce sélectionnée s'affiche dans la boîte de dialogue Recherche partielle [Partial search].

Sélectionner les fonctionnalités souhaitées.

En cliquant sur Appliquer et Rechercher [Commit and Search], vous effectuez directement la recherche.

[Remarque]Remarque

Si, lors de l'appel, vous cliquez sur le bouton .. . [.. in new Tab] dans un nouvel onglet [.. in new Tab] au lieu de la commande elle-même, les résultats de la recherche sont affichés sur une nouvelle page d'onglet au lieu de la page d'onglet principale, ce qui vous permet de comparer rapidement différents résultats.

Vous trouverez des informations détaillées sur la recherche partielle [Partial search] sur Section 3.1.6.4.7.4.2, «  Créer et modifier automatiquement des esquisses à partir de la 3D  ».

3.1.17.6.1.2.11.  Recherche d'esquisses avec des esquisses de cette pièce

Cette commande n'est disponible qu'au niveau du projet. Elle crée automatiquement les esquisses de vue et les affiche dans la boîte de dialogue Importer dessin [Import drawing].

Exécutez la recherche en cliquant sur OK.

-> Les esquisses de la partie recherche sont affichées dans la zone des méthodes de recherche.

En cliquant sur le lien Recherche d'esquisses (2D) [Sketch search (2D)], vous ouvrez l'esquisseur et pouvez modifier les différentes esquisses si nécessaire.

En cliquant sur Appliquer et Rechercher [Commit and Search], vous effectuez directement la recherche.

[Remarque]Remarque

Si, lors de l'appel, vous cliquez sur le bouton .. . [.. in new Tab] dans un nouvel onglet [.. in new Tab] au lieu de la commande elle-même, les résultats de la recherche sont affichés sur une nouvelle page d'onglet au lieu de la page d'onglet principale, ce qui vous permet de comparer rapidement différents résultats.

Des informations détaillées sur la recherche d'esquisses (2D) [Sketch search (2D)] sont disponibles sur Section 3.1.6.4.7.4.2, «  Créer et modifier automatiquement des esquisses à partir de la 3D  ».

3.1.17.6.1.2.12.  Recherche Cloud Navigator

Cette commande n'est disponible qu'au niveau du projet. Le composant concerné est transmis comme nœud racine au Cloud Navigator et la méthode de recherche Recherche géométrique (3D) [Geometric search (3D)] est immédiatement exécutée.

[Remarque]Remarque

Les autres recherches, telles que la recherche plein texte [Full-text search], la recherche de variables [Variables search], la recherche d'esquisses (2D) [Sketch search (2D)] et la recherche de topologie [Topology search] doivent être effectuées via la zone de dialogue des méthodes de recherche. La recherche par couleur [Color Search] n'est pas disponible pour le Cloud Navigator.

Vous trouverez des informations détaillées sur la recherche CloudNavigator [CloudNavigator Search] sur Section 3.1.6.11, «  Navigateur Cloud  ».

3.1.17.6.1.2.13.  Ajouter aux favoris

Vous pouvez enregistrer les répertoires ou les projets fréquemment utilisés en utilisant la commande Ajouter aux favoris [Add to favorites] du menu contextuel sur la page d'onglet Favoris [Favorites].

La commande Ajouter aux favor [Add to favorites] is du menu contextuel se trouve sur les pages Catalogues [Catalogs], Icônes [Symbols], Détails [Details], Classes, Historique [History], Analyses et dans les résultats de recherche.

"Ajouter aux favoris [Add to favorites]" par exemple sous "Catalogues [Catalogs]" ou "Symboles [Symbols]

"Ajouter aux favoris [Add to favorites]" par exemple sous "Catalogues [Catalogs]" ou "Symboles [Symbols]

Procédez comme suit :

  1. Sélectionnez le projet ou le répertoire que vous souhaitez inclure dans les favoris.

  2. Cliquez sur la commande Ajouter aux favoris [Add to favorites] du menu contextuel.

  3. -> La fenêtre de dialogue Ajouter aux favoris [Add to favorites] s'ouvre.

    La structure de répertoire déjà existante s'affiche dans la boîte de dialogue.

    Vous avez maintenant les options suivantes :

    • Sélectionnez le répertoire souhaité dans l'arborescence des répertoires ou, si nécessaire, créez d'autres répertoires au préalable en utilisant Créer un répertoire [Create directory].

    • Sélectionnez le chemin d'enregistrement souhaité dans la zone de liste sous Historique [History].

      A chaque enregistrement, l'historique des dossiers de destination est également sauvegardé.

  4. Confirmez ensuite en cliquant sur OK.

    -> Votre sélection est maintenant disponible dans l'onglet Favoris [Favorites].

Exporter les favoris [Export favorites] / Importer les favoris [Import favorites]

Sur la page d'onglet Favoris [Favorites], vous trouverez au niveau du répertoire les commandes Exporter les favoris [Export favorites] / Importer les favoris [Import favorites].

Vous pouvez ainsi facilement transférer vos favoris personnels sur un autre ordinateur ou les partager avec vos collègues.

3.1.17.6.1.2.14.  Copier

Copier [Copy]: ...copie l'objet sélectionné.

[Remarque]Remarque

Pour coller un objet copié, ouvrez le menu contextuel (bouton secondaire de la souris) et cliquez sur Coller [Insert].

Cette commande n'est disponible que sous Favoris [Favorites] et Analyses.

3.1.17.6.1.2.15.  Copier le projet dans le presse-papiers

Copier le projet dans le presse-papiers (pour les résultats de recherche) : Par exemple, le nom dans la colonne Projet [Project]

3.1.17.6.1.2.16.  Masquer le projet / masquer le répertoire

...supprime le projet / répertoire sélectionné de l'arborescence des répertoires.

[Remarque]Remarque

Le répertoire/projet peut être réintégré dans la structure via PARTadmin (voir Section 1.4.3.6.4, « Signification des icônes et représentation dans l'arborescence des index  » in ENTERPRISE 3Dfindit (Professional) - Administration ).

3.1.17.6.1.2.17.  Renommer le répertoire

[Remarque]Remarque

La commande de menu contextuel n'est disponible que sous les favoris ou dans les catalogues propres.

Pour renommer un répertoire, sélectionnez-le et choisissez Renommer le répertoire [Rename directory] dans le menu contextuel.

3.1.17.6.1.2.18.  Créer un nouveau répertoire

[Remarque]Remarque

La commande de menu contextuel n'est disponible que sous les favoris ou dans les catalogues propres.

Pour configurer un dossier ou toute une structure de répertoires en dessous du répertoire sélectionné, choisissez Créer un nouveau répertoire [Create new directory] dans le menu contextuel.

-> La fenêtre de dialogue Nouveau répertoire [New directory] s'ouvre.

Saisissez le nom souhaité et confirmez en cliquant sur OK.

3.1.17.6.1.2.19.  Créer un projet de document

[Remarque]Remarque

Les projets de documents ne peuvent être créés que dans des catalogues que vous avez vous-même créés.

Dans les projets documentaires, vous pouvez joindre des informations complémentaires (par ex. des feuilles de cotes) à un projet. Les formats de fichiers courants dans ce contexte sont *.html, *.pdf et *.doc.

  1. Sélectionnez d'abord le répertoire dans lequel le projet de document doit être placé.

  2. Cliquez sur Créer un projet de document [Create document project] dans le menu contextuel.

    -> La boîte de dialogue Ajouter un document [Add document] apparaît.

  3. Effectuez les réglages suivants :

    • Nom pour le fichier de projet [Name for the project file]: (utilisé en interne).

    • Description: ...apparaît comme titre du document dans l'interface PARTdataManager.

    • Fichier de document [Document file]: emplacement du document.

      Ici, dans l'exemple, "pdf". D'autres formats courants sont par exemple "html" et "doc".

    • Aperçu [Preview] : emplacement de l'icône d'aperçu

    • Ouvrir avec [Open with]: réglez le programme souhaité à l'aide du bouton Parcourir ....

      [Remarque]Remarque

      Ne pas oublier%1 à la fin de l'indication du chemin ! (Caractère de remplacement pour le fichier)

      Pour les systèmes d'exploitation anglophones, il faut également utiliser des guillemets ("%1").

résultat:

3.1.17.6.1.2.20.  Analyse
  • Créer une analyse [Create analysis...]...

    Au moyen de la commande du menu contextuel Analyse [Analysis] -> Créer une analyse.. [Create analysis...]. vous pouvez exécuter les fonctions suivantes :

    • Faire ou acheter [Make or Buy]

      Comparaison : élément propre <-> élément acheté

      Pour quels composants dispose-t-on d'un savoir-faire, quels composants peuvent être achetés à l'extérieur ?

      La fonction Make-or-Buy [Make or Buy] vous donne la possibilité de rechercher des pièces identiques ou similaires dans n'importe quel autre répertoire(catalogues de fabricants) sur la base d'un répertoire sélectionné (par ex. avec un nombre quelconque de pièces propres, éventuellement les pièces détachées d'un sous-ensemble complexe).

      Le rapport Make or Buy vous aide à décider si vous voulez fabriquer des pièces vous-même ou s'il vaut mieux les acheter.

    • Fournisseurs [Suppliers]

      Comparaison : pièce achetée <-> pièce achetée

      Dans le cadre de la consolidation des fabricants ou de la standardisation la comparaison des pièces achetéesest intéressante.

      La comparaison de similarité est principalement effectuée sur une base géométrique. Une fonctionnalité intéressante est la recherche textuelle supplémentaire des indications de référence sur les pièces normalisées.

    • Cost Mockup [Cost mockup]

      Comparaison : pièce achetée <-> pièce achetée

      Si vous souhaitez comparer les coûts demanière explicite, utilisez le rapport de coûts Si le rapport de coût doit être mis en lumière, choisissez le rapport de maquette de coût.

      Le rapport Cost Mockup [Cost mockup] fournit en outre les prix des pièces de recherche et de comparaison (et, si nécessaire, des informations provenant de n'importe quelle autre colonne du tableau), ce qui vous permet d'effectuer un calculapproximatif des coûtssur cette base.

    Vous trouverez des informations à ce sujet sur Section 3.1.13.1, «  Analyse Make-or-Buy, Cost Mockup et fournisseurs  ».

  • Créer une analyse des doublons [Create duplicate analysis...]...

    L' analyse des doubl [Duplicate Analysis] ons vous permet de rechercher des doublons dans un répertoire sélectionné avec des sous-répertoires.

    Vous trouverez des informations à ce sujet sur Section 3.1.13.2, «  Analyse des doublons  ».

  • Gestion des analyses. [Analyses management...]..

    Dans la boîte de dialogue Gestion des analyses [Manage analyses], vous trouverez une liste des analyses déjà créées et pourrez ainsi ouvrir des analyses individuelles de manière ciblée.

    Vous trouverez des informations à ce sujet sur Section 3.1.13.4.7, «  Gestion des analyses - Récupérer ultérieurement les analyses créées  ».

  • Numérisation de documents Commentaires [Document scan comments...]...

    [Remarque]Remarque

    La commande s’affiche uniquement sur le La page de l’onglet Numérisation de documents affichée [Document scan].

    Dans le menu contextuel de chaque répertoire et projet, vous trouverez la commande Analyse de documents Commentaires.... [Document scan comments...] sous Analyse [Analysis]. Vous pouvez ainsi communiquer entre les différents départements.[117]

    Vous trouverez des informations à ce sujet sur Section 3.1.12, «  Numérisation de documents / Analyses  ».

3.1.17.6.1.2.21.  Génération de données d'images/d'aperçus en mode batch

[Remarque]Remarque

Deux fonctions de base sont disponibles via la commande Générer des données d'images/prévisualisations [Generate image data/preview images]:

  1. Générer des aperçus [Generate previews]:

    Vous pouvez générer les images d'aperçu utilisées en interne par le programme. Voir Section 3.1.17.6.1.2.21.1, «  Générer des aperçus  ».

  2. Exporter des données d'image [Export images]:

    Vous avez la possibilité d'exporter au niveau du répertoire de grandes quantités de composants dans un format d'exportation quelconque vers un répertoire cible indiqué. Voir Section 3.1.17.6.1.2.21.2, «  Exporter des données d'images  ».

[Remarque]Remarque

L'exportation de fichiers par batch n'est possible qu'avec la licence [License]correspondante !

Cette fonction est disponible au niveau du projet et du répertoire aussi bien dans PARTdataManager que dans PARTproject:

  • Appel dans PARTdataManager

    PARTdataManager -> Générer des données d'image/des aperçus [Generate image data/preview images]

    PARTdataManager -> Générer des données d'image/des aperçus [Generate image data/preview images]

  • Appel dans PARTproject

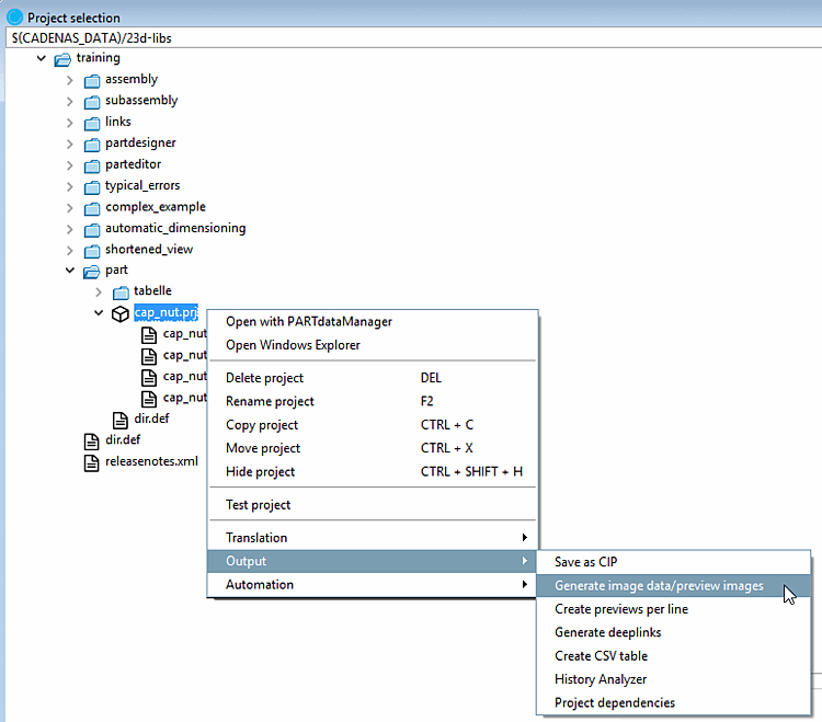
    Sélection du projet [Project selection] -> Menu contextuel au niveau du répertoire ou du projet -> Sortie [Output] -> Générer des données d'image/des aperçus [Generate image data/preview images]

    Sélection du projet [Project selection] -> Menu contextuel au niveau du répertoire ou du projet -> Sortie [Output] -> Générer des données d'image/des aperçus [Generate image data/preview images]

Pour créer des images d'aperçu en mode batch, procédez comme suit :

  1. Sélectionnez un répertoire ou un projet.

  2. Dans le menu contextuel, sélectionnez Générer des données d'images/prévisualisations [Generate image data/preview images].

    --> La boîte de dialogue Exporter les données d'image [Export images] s'ouvre.

Les options de réglage sont expliquées en détail ci-dessous :

3.1.17.6.1.2.21.1.  Générer des aperçus

Les aper [Previews] çus (vignettes) sont affichés à différents endroits.

  • Dans la sélection des pièces [Part selection], une image d'aperçu est enregistrée dans chaque catalogue pour les niveaux catalogue, répertoire et projet.

  • Les aperçus sont également affichés sous Affichage des pièces [Part view] -> Références [Links].

L'ensemble du processus de création des images d'aperçu est expliqué en détail ci-dessous.

3.1.17.6.1.2.21.1.1. Appel

La fonction est disponible au niveau du projet et du répertoire aussi bien dans PARTdataManager [118]Le mode de fonctionnement est disponible aussi bien dans PARTproject:

  • Appel dans PARTdataManager

    Sélection des pièces [Part selection] -> Menu contextuel au niveau du répertoire ou du projet -> Générer des données d'image/des prévisualisations [Generate image data/preview images]

    Sélection des pièces [Part selection] -> Menu contextuel au niveau du répertoire ou du projet -> Générer des données d'image/des prévisualisations [Generate image data/preview images]

  • Appel dans PARTproject

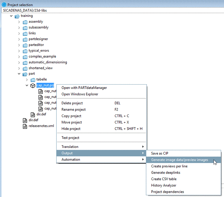
    Sélection du projet [Project selection] -> Menu contextuel au niveau du répertoire ou du projet -> Sortie [Output] -> Générer des données d'image/des aperçus [Generate image data/preview images]

    Sélection du projet [Project selection] -> Menu contextuel au niveau du répertoire ou du projet -> Sortie [Output] -> Générer des données d'image/des aperçus [Generate image data/preview images]

    [Remarque]Remarque

    PARTdataManager doit être installé.

3.1.17.6.1.2.21.1.2. Réglages

3.1.17.6.1.2.21.1.2.1. Onglet "Options standard

  • Mode d'exportation [Export mode]:

    Sélectionnez l'option Générer des aperçus [Generate previews].

  • Répertoire des sources [Source directory]

    Le répertoire source est déjà déterminé automatiquement. En règle générale, vous ne modifiez pas l'entrée de champ.

    Avec Parcourir ... vous pouvez adapter le chemin si nécessaire.

    • Avec des sous-répertoires [With subdirectories]

      En option, vous pouvez inclure les sous-répertoires pour la création des images d'aperçu.

    • Avec des projets cachés [With hidden projects]

      En option, vous pouvez inclure des projets cachés pour la création d'images d'aperçu.

  • Format / Version

    Sélectionnez le format souhaité dans la zone de liste. Trois formats sont disponibles pour la création d'images d'aperçu : PNG, Maxwell Render, POV-Ray.

    • PNG

      Si vous sélectionnez PNG sous Format, la page de dialogue Exportation au format PNG s'ouvre après avoir confirmé les paramètres avec OK.

      Pour une description détaillée des paramètres, voir Section 3.1.9.3.1, « BMP GIF JPEG PNG TIFF  ».

    • Maxwell Render

      Si vous sélectionnez Maxwell Render sous Format, la page de dialogue Exportation au format Maxwell Render s'ouvre après avoir confirmé les paramètres avec OK.

      Pour une description détaillée des paramètres, voir Section 3.1.9.3.3, « Maxwell Render 3D  ». Si l'option Transfert au serveur [Transfer to server] est sélectionnée sous Rendu [Rendering], la génération s'effectue en intégrant le module PARTrenderManager, également décrit dans cette section.

    • POV-Ray

      Créez vos aperçus de la plus haute qualité avec POV-Ray Rendering.

      [Remarque]Remarque

      Une licence spécifique est nécessaire pour les vignettes POV-Ray !

      Si vous sélectionnez POV-Ray sous Format, la page de dialogue Exportation au format POV-Ray s'ouvre après avoir confirmé les paramètres avec OK.

      Pour une description détaillée des réglages, voir Section 3.1.9.3.4, « POV-Ray 3D  ».

  • Version: n'est pas nécessaire pour générer des aperçus [Generate previews]

  • Aperçu [Preview]:

    • mode [Mode]:

      Choisissez dans la zone de liste si l'exécution par lots doit intervenir au niveau du projet ou du répertoire, ou aux deux niveaux.

      • Projets [Projects]

        Les aperçus ne sont générés que pour les projets. Les aperçus pour les répertoires ne sont pas affectés.

      • Projets et répertoires [Projects and directories]

        Tout d'abord, des aperçus sont (re)générés pour les projets, puis ils sont utilisés pour le niveau répertoire.

      • Répertoires [Directories]

        Les images existantes sont utilisées.

    • Vue [View]: sélectionnez la perspective souhaitée pour les aperçus dans la zone de liste.

      • Isométrique [Isometric]

      • Dimétrique [Dimetric]

      • Trimétrique [Trimetric]

      • En haut [Top]

      • En bas [Bottom]

      • Avant [Front]

      • Arrière [Back]

      • Droite [Right]

      • Liens [Left]

      • Saisie angulaire [Angle entry]

        Voir aussi l'onglet Affichage / Exportation [View / Export] -> Rotation.

    • Alignement automatique [Automatic equal alignment]:

      Toutes les pièces sont placées sur l'axe X avec leur côté le plus long. S'il y a deux côtés de même longueur (la plus longue), c'est le hasard qui choisit lequel.

    • Remplacer l'aperçu du dossier principal [Replace preview of the main folder]

      Cette option n'est active que si l'option Projets et répertoires [Projects and directories] ou Répertoires [Directories] est sélectionnée sous Mode.

    • Créer un aperçu par ligne [Generate preview per line]

      Générer un aperçu du projet principal [Generate main project preview]

      [Remarque]Remarque

      Il n'est possible d'utiliser que soit Générer un aperçu par ligne [Generate preview per line], soit Générer un aperçu du projet principal [Generate main project preview] en UNE seule exécution. Si vous avez besoin des deux options, vous devez effectuer une génération séparée pour chacune d'entre elles.

Lorsque tous les paramètres sont définis, appuyez sur OK.

[Avertissement]Avertissement

En créant une nouvelle image d'aperçu, l'image existante est écrasée !

[Remarque]Remarque

Si la nouvelle image d'aperçu n'apparaît pas immédiatement, montez d'abord d'un niveau et revenez ensuite au projet modifié.

Dans tous les cas, les vignettes créées (ou modifiées) s'affichent après un redémarrage de PARTdataManager.

3.1.17.6.1.2.21.1.2.2. Page d'onglet "Affichage / Exportation
  • Vue [View]:

    La zone de dialogue Affichage [View] est désactivée par défaut.

    Pour l'activer, veuillez cocher la case Définir le plan de coupe [Define cutting plane].

    Sélectionnez le plan de coupe et la distance souhaités dans la zone de liste.

  • Rotation:

    La zone de dialogue Rotation n'est active que si la sélection Saisie d'angle [Angle entry] a été effectuée sur la page d'onglet Options standard [Default options] sous Aperçu [Preview] -> Affichage [View].

  • La zone de dialogue Exportation [Export] est désactivée lorsque vous sélectionnez Générer des aperçus [Generate previews].

Mode d'exportation [Export mode]: générer des aperçus [Generate previews]

Mode d'exportation [Export mode]: générer des aperçus [Generate previews]

Lorsque tous les paramètres sont définis, appuyez sur OK.

[Avertissement]Avertissement

En créant une nouvelle image d'aperçu, l'image existante est écrasée !

[Remarque]Remarque

Si la nouvelle image d'aperçu n'apparaît pas immédiatement, montez d'abord d'un niveau et revenez ensuite au projet modifié.

Dans tous les cas, les vignettes créées (ou modifiées) s'affichent après un redémarrage de PARTdataManager.

3.1.17.6.1.2.21.1.2.3. Page d'onglet "Avancé

Fichier journal [Log file]:

Emplacement du fichier journal dans lequel l'opération d'exportation est consignée.

Le chemin par défaut saisi correspond à votre répertoire personnel d'utilisateur. Avec Parcourir ... vous pouvez adapter le chemin.

Mode d'exportation [Export mode]: Générer des aperçus [Generate previews] -> onglet "Avancé [Extended]

Mode d'exportation [Export mode]: Générer des aperçus [Generate previews] -> onglet "Avancé [Extended]

Lorsque tous les paramètres sont définis, appuyez sur OK.

[Avertissement]Avertissement

En créant une nouvelle image d'aperçu, l'image existante est écrasée !

[Remarque]Remarque

Si la nouvelle image d'aperçu n'apparaît pas immédiatement, montez d'abord d'un niveau et revenez ensuite au projet modifié.

Dans tous les cas, les vignettes créées (ou modifiées) s'affichent après un redémarrage de PARTdataManager.

3.1.17.6.1.2.21.1.3. Alternative : créer une image d'aperçu en externe et l'importer

Les images d'aperçu créées en externe (*.png) sont enregistrées dans PARTproject par importation [Import] au niveau du répertoire ou du projet.

Importer une image d'aperçu au niveau du répertoire

Importer une image d'aperçu au niveau du répertoire

Importer une image d'aperçu au niveau du projet

Importer une image d'aperçu au niveau du projet

Vous trouverez des indications détaillées sous Section 5.9.12, « Page d'onglet : Image  » in eCATALOG 3Dfindit.

3.1.17.6.1.2.21.2.  Exporter des données d'images

L'option Exporter les données d [Export images] 'image permet d'exporter les données d'image par lots dans un format de fichier spécifique vers un répertoire cible indiqué. Les formats de fichiers suivants sont disponibles : Animated GIF, BMP, GIF, JPEG , Maxwell Render, PNG, POV-Ray, QR Code, TIFF.

En fonction de la CAO lancée, également tous les formats natifs et les formats neutres. (Pour cela, une licence de traitement par lots est nécessaire).

Les options de réglage sont expliquées en détail ci-dessous :

3.1.17.6.1.2.21.2.1. Onglet "Options standard
  • Mode d'exportation [Export mode]:

    Sélectionnez l'option Exporter des fichiers [Export files].

  • Répertoire des sources [Source directory]

    Le répertoire source est déjà déterminé automatiquement. En règle générale, vous ne modifiez pas l'entrée de champ.

    Avec Parcourir ... vous pouvez adapter le chemin si nécessaire.

    • Avec des sous-répertoires [With subdirectories]

      En option, vous pouvez inclure les sous-répertoires pour la création des images d'aperçu.

    • Avec des projets cachés [With hidden projects]

      En option, vous pouvez inclure des projets cachés pour la création d'images d'aperçu.

Mode d'exportation [Export mode] -> Exporter des fichiers [Export files]

Mode d'exportation [Export mode] -> Exporter des fichiers [Export files]

  • Format / Version

    Sélectionnez le format souhaité dans la zone de liste (la version [Version] permet de spécifier le format pour certains formats).

    Les formats de fichiers suivants sont disponibles : Animated GIF, BMP, GIF, JPEG , Maxwell Render, PNG, POV-Ray, QR Code, TIFF. En fonction de la CAO lancée, également tous les formats natifs et neutres. Compare les formats pouvant être sélectionnés dans le menu d' [Export] exportation de PARTdataManager. Vous trouverez des informations détaillées sur les formats d'exportation sous Section 3.1.9, «  Exportation vers différents formats de fichiers (sans interface 3Dfindit)  ».

  • Aperçu [Preview]:

    • mode [Mode]:

      En mode d'exportation [Export mode] "Exporter des fichiers [Export files]", ce paramètre reste inactif.

    • Vue [View]: sélectionnez la perspective souhaitée pour les aperçus dans la zone de liste.

      • Isométrique [Isometric]

      • Dimétrique [Dimetric]

      • Trimétrique [Trimetric]

      • En haut [Top]

      • En bas [Bottom]

      • Avant [Front]

      • Arrière [Back]

      • Droite [Right]

      • Liens [Left]

      • Saisie angulaire [Angle entry]

        Voir aussi Rotation.

    • Remplacer l'aperçu du dossier principal [Replace preview of the main folder]

    • Créer un aperçu par ligne [Generate preview per line]:

      Active uniquement si l'option Générer des aperçus [Generate previews] est sélectionnée.

3.1.17.6.1.2.21.2.2. Page d'onglet "Affichage / Exportation
  • Vue [View]:

    La zone de dialogue Affichage [View] est désactivée par défaut.

    Pour l'activer, veuillez cocher la case Définir le plan de coupe [Define cutting plane].

    Sélectionnez le plan de coupe et la distance souhaités dans la zone de liste.

  • Rotation:

    La zone de dialogue Rotation n'est active que si la sélection Saisie d'angle [Angle entry] a été effectuée sur la page d'onglet Options standard [Default options] sous Aperçu [Preview] -> Affichage [View].

Mode d'exportation [Export mode]: générer des aperçus [Generate previews]

Mode d'exportation [Export mode]: générer des aperçus [Generate previews]

  • Exportation [Export]:

    • Définissez un répertoire pour les fichiers d'exportation en utilisant Parcourir ... un répertoire de destination.

    • Avec des sous-répertoires [With subdirectories]

      En option, vous pouvez inclure les sous-répertoires pour la création des fichiers d'exportation.

    • Ne traiter qu'une seule ligne par projet [Process only one row per project]:

      Limitez les lignes de tableau lues à une seule valeur par fichier de projet.

    • Traiter les plages de valeurs [Process value ranges]:

      Les fichiers de projet avec des plages de valeurs peuvent être scindés en indiquant un pas [Stepping width]. Si cette option est désactivée, seule la valeur actuellement définie (donc une expression) est lue.

      [Remarque]Remarque

      Ne pas choisir un pas trop petit, sinon trop d'expressions !

    • Noms des fichiers exportés [Names for exported files]

      Sélectionnez l'option souhaitée pour la règle de dénomination dans la zone de liste.

      La syntaxe indiquée permet de composer le nom du fichier d'exportation. Des exemples sont déjà proposés dans la zone de liste :

      Par exemple, désignation de la norme NB, suivie du nom de la vue VIEWNAME (par exemple, vue de face) et de l'extension de fichier SUFFIX.. Vous pouvez bien sûr modifier cette composition comme vous le souhaitez.

Lorsque tous les paramètres sont définis, appuyez sur OK.

[Remarque]Remarque

Après un redémarrage de PARTdataManager, les images d'aperçu créées (ou modifiées) sont affichées.

3.1.17.6.1.2.21.2.3. Page d'onglet "Avancé

Sur la page d'onglet Avancé [Extended], les zones de dialogue Fichier journal [Log file] et Filtre CSV [CSV filter] ne sont actives par défaut que si l'option Exporter des fichiers [Export files] est sélectionnée comme mode d'exportation [Export mode].

  • Fichier journal [Log file]

    Emplacement du fichier texte dans lequel le processus d'exportation est consigné.

    Le chemin par défaut saisi correspond à votre répertoire personnel d'utilisateur. Avec Parcourir ... vous pouvez adapter le chemin.

Mode d'exportation [Export mode]: Exporter des fichiers [Export files] -> onglet "Avancé [Extended]

Mode d'exportation [Export mode]: Exporter des fichiers [Export files] -> onglet "Avancé [Extended]

Lorsque tous les paramètres sont définis, appuyez sur OK.

[Remarque]Remarque

Après un redémarrage de PARTdataManager, les images d'aperçu créées (ou modifiées) sont affichées.

3.1.17.6.1.2.22.  Modifier avec PARTproject
[Remarque]Remarque

Cette commande n'est disponible qu'en mode développeur.

Vous trouverez des informations détaillées à ce sujet sous Section 1.7.4.3.3.1, «  Clé "IsAdmin" - mode utilisateur  » in ENTERPRISE 3Dfindit (Professional) - Administration.

Modifier avec PARTproject [Edit with PARTproject]: ...démarre PARTproject.

Dans PARTproject, il est possible d'apporter des modifications au projet.

Vous trouverez des informations détaillées sous Chapitre 5, PARTproject in eCATALOG 3Dfindit.

3.1.17.6.1.2.23.  Assistant de classification

Voir l Section 1.3.7, «  Assistant de classification  » in PARTwarehouse.




[117] Les commentaires sont stockés dans un index partagé, appelé "Shared Index", afin de favoriser le travail interdépartemental (purchineering).

[118] Uniquement en mode Développeur. Pour des informations détaillées sur le réglage du mode, voir Section 1.7.4.3.3.1, «  Clé "IsAdmin" - mode utilisateur  » in ENTERPRISE 3Dfindit (Professional) - Administration.