Avec la V12, il est possible d'adapter simultanément le statut AQ de plusieurs projets dans un répertoire (également avec des sous-répertoires).
Sélectionnez le répertoire souhaité sous Sélection du projet [Project selection].
Appelez la commande de menu contextuel Définir le statut Q [Set QA status] A -> Exécution par lots Définir le statut QA [Batch process set QA status].
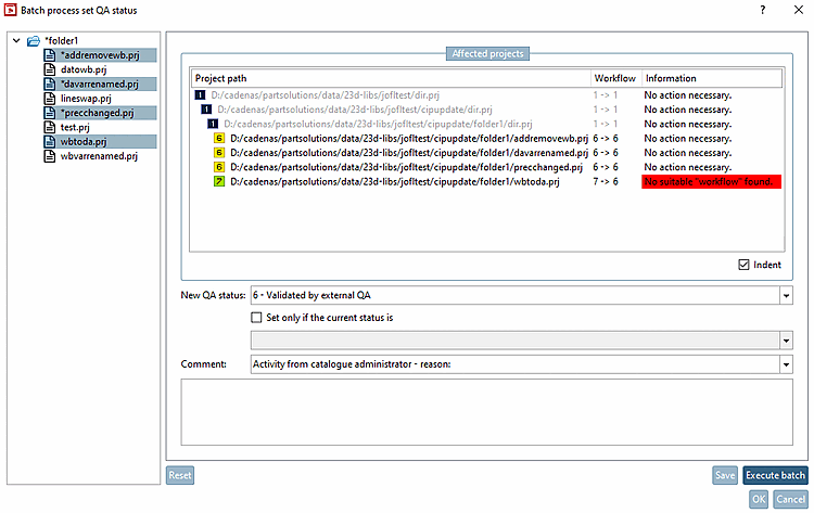
Sélectionnez dans la fenêtre de dialogue, à gauche dans l'arborescence, les projets et les répertoires auxquels la modification doit s'appliquer.
-> Après chaque modification de la sélection, l'affichage du chemin du projet [Project path], du workflow et des informations [Information] (ainsi que la couleur de fond correspondante) change également. L'affichage sous Workflow résulte du statut actuel et du nouveau statut QA, l'affichage sous Informations [Information] résulte également de la combinaison spéciale.
Indenter [Indent] le texte : Cette option n'a aucune influence sur la fonctionnalité. Si vous la désactivez, les chemins d'accès aux projets seront simplement affichés sans indentation.
Sous Projets concernés [Affected projects], effectuez les réglages souhaités.
-> Le statut QA est adapté en conséquence.
-> Les informations sont également éditées en fonction de la nouvelle situation créée. En option, vous pouvez à nouveau effectuer des modifications directement dans la boîte de dialogue ouverte et exécuter d'autres traitements par lots.

![Définir le statut AQ du traitement par lots [Batch process set QA status]](https://webapi.partcommunity.com/service/help/latest/pages/fr/partwarehouse/doc/resources/img/img_725a54613d9448dab30caffe9d026569.png)
![Définir le statut AQ du traitement par lots [Batch process set QA status]](https://webapi.partcommunity.com/service/help/latest/pages/fr/partwarehouse/doc/resources/img/img_e875fb9e55874e0487ec25f6a561646b.png)

