![]() | Remarque |
|---|---|
Pour renommer des variables, il ne suffit pas de les modifier dans le tableau. Il faut également procéder à l'adaptation correspondante dans la géométrie. | |
Dans PARTproject, une telle modification peut être effectuée "en une seule fois" :
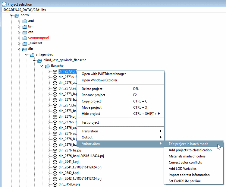
Cliquez avec le bouton droit de la souris sur le fichier de projet *.prj qui contient la variable en question.
Dans le menu contextuel qui s'ouvre, sélectionnez la commande Modifier le projet en traitement par lots [Edit project in batch mode] sous Automatisation [Automation].
-> La boîte de dialogue Modifier les tableaux en traitement par lots [Edit tables in batch run] s'ouvre.
Sélectionnez l'option Renommer la variable [Rename variable] et cliquez sur .
Sélectionnez l'ancien nom dans la zone de liste sous Nom de la variable [Name of variable] et saisissez le nouveau dans le champ Nouveau nom de la variable [New variable name].

![[Remarque]](https://webapi.partcommunity.com/service/help/latest/pages/fr/partwarehouse/doc/images/note.png)


