Le
La boîte de dialogue Nouveau numéro d’identification [new ident-no.]
peut être utilisée pour différents utilisateurs et rôles
peut être conçu différemment.
Le
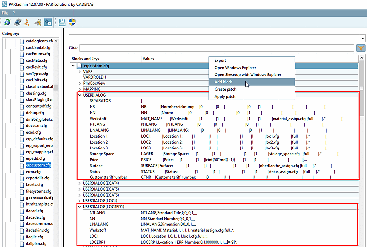
La boîte de dialogue est définie dans le fichier de configuration sous
PARTadmin
-> Konfigurationsdateien -> $CADENAS_SETUP ->
erpcustom.cfg dans le bloc USERDIALOG. En ajoutant l’icône
Nom du rôle entre parenthèses après le nom du bloc [dans la figure ci-dessous
« USERDIALOG(LOCRED1)"] peut spécifier la boîte de dialogue pour des rôles individuels
devenir.
Pour créer un dialogue spécifié, procédez comme suit :
Créez un bloc pour le rôle souhaité à l'aide de la commande Copier bloc du [Copy block] menu contextuel.
Attribuez le nom souhaité dans la fenêtre de dialogue [par ex. USERDIALOG(LOC1)].
Avec Insérer une clé [Insert key], vous créez les champs de saisie pour la boîte de dialogue Nouveau numéro d'identification .
Copiez les valeurs d'une autre clé et adaptez-les si nécessaire.
Vous pouvez reproduire cet exemple pour l'utilisateur "location" à l'aide des rôles DUMMY (administrateur) et LOCRED1 (Berlin (affichage réduit)).



