1.7.3.2.1. Réglages

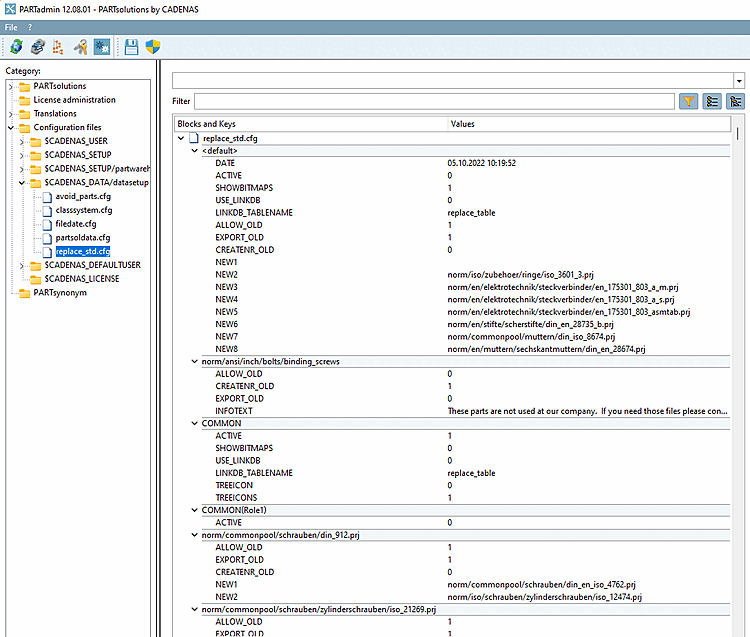
Paramètres dans PARTadmin, sous Catégorie, faites → replace_std.cfg les fichiers [Configuration files] de configuration → $CADENAS_DATA/datasetup.

[Remarque]Remarque

En cas de modifications, un redémarrage de 3Dfindit / PARTdataManager est nécessaire.