Pour les composants électriques, la classification selon eClass est obligatoire.
Sélectionnez le projet à classer.
Sélectionnez la classification (eClass 9.0) sur la page d'onglet Généralités [General] et ouvrez la boîte de dialogue en cliquant sur la boîte de dialogue correspondante.
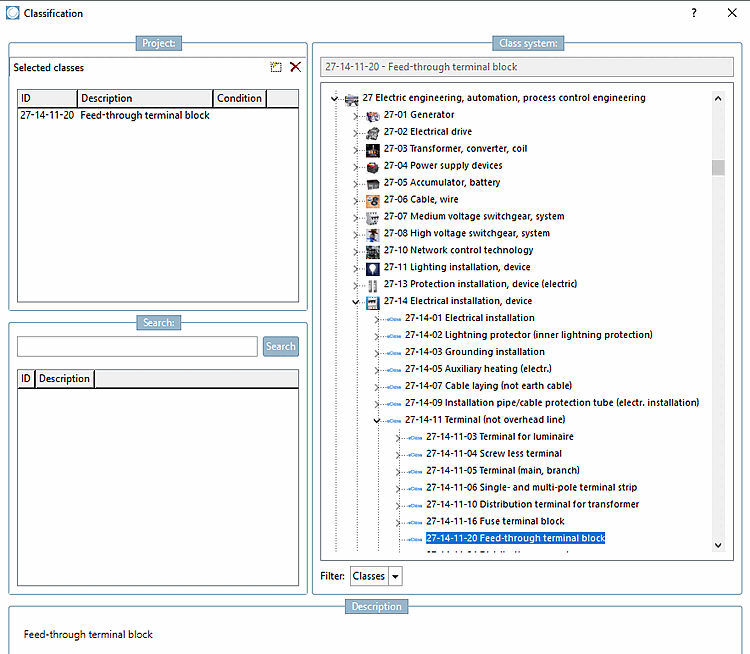
Sélectionnez le type de composant correct (dans cet exemple, un bloc de jonction de passage) et attribuez la classe au composant par un double-clic. Confirmez en cliquant sur .
-> La classe s'affiche dans l'onglet Général [General].
Chaque type d'élément de construction a son set de caractéristiques qui doivent être remplies. Pour cela, ouvrez sous Caractéristiques (eClass<numéro de version>) en cliquant sur la boîte de dialogue Variables de classe [Class variables].
Vous voyez maintenant toutes les caractéristiques liées à l'élément de construction. Saisissez les valeurs de caractéristiques souhaitées soit comme valeur fixe, soit en indiquant la variable de tableau correspondante (si les valeurs sont disponibles dans le tableau).
Les caractéristiques sont désormais affichées dans l'onglet Général [General].






