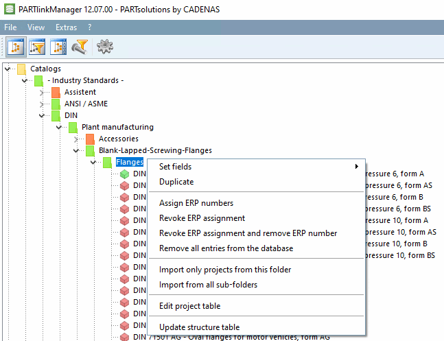
Tableau : Commandes du menu contextuel sur l'ensemble de données
Définir les champs [Set fields]
Modifier le contenu d'un ou de plusieurs champs sélectionnés.
Duplique l'ensemble de données sélectionné. Ensuite, les champs ERP (pas les données géométriques) peuvent être traités, par ex. avec Définir les champs [Set fields].
Modifier la variante [Edit variant]
Créer une variante en tant que nouvelle copie [Create variant as new copy]
Modification des données géométriques
(uniquement après sélection d'un enregistrement)
Voir Section 4.25.8.2.3, « Modifier la variante » et Section 4.25.8.2.4, « Créer une variante ».
Annuler l'attribution ERP [Revoke ERP assignment]
Annuler l'attribution ERP et supprimer le numéro ERP [Revoke ERP assignment and remove ERP number]
Structure du catalogue : Projet dans l’arborescence des répertoires avec Lien LinkDB (vert ou jaune [si la fonction de filtrage basée sur les entrées LinkDB [Filter tree based on LinkDB entries]
activée])
Définir les champs [Set fields]
Modifier le contenu d'un ou de plusieurs champs sélectionnés.
Duplique l'ensemble de données sélectionné. Ensuite, les champs ERP (pas les données géométriques) peuvent être traités, par ex. avec Définir les champs [Set fields].
Annuler l'attribution ERP [Revoke ERP assignment]
Annuler l'attribution ERP et supprimer le numéro ERP [Revoke ERP assignment and remove ERP number]
Importer ce projet dans la base de données [Import this project in database]
Structure du catalogue : projet dans l'arborescence du répertoire sans lien LinkDB (rouge)
Structure du catalogue : Répertoire avec au moins un projet avec une liaison LinkDB (fonction verte ou jaune [if) Arborescence de filtres basée sur les entrées LinkDB [Filter tree based on LinkDB entries]
activée])
Définir les champs [Set fields]
Modifier le contenu d'un ou de plusieurs champs sélectionnés.
Duplique l'ensemble de données sélectionné. Les champs ERP (pas les données géométriques) peuvent ensuite être traités, par ex. avec Définir les champs [Set fields].
Annuler l'attribution ERP [Revoke ERP assignment]
Annuler l'attribution ERP et supprimer le numéro ERP [Revoke ERP assignment and remove ERP number]
Supprimer complètement toutes les entrées de la base de données [Remove all entries from the database]
Importer uniquement les projets de ce répertoire [Import only projects from this folder]
Importer des projets de tous les sous-répertoires [Import from all sub-folders]
Mettre à jour le tableau de structure [Update structure table]
Structure du catalogue : répertoire sans projet avec liens LinkDB (rouge)







