Tabelle: Kontextmenübefehle auf Datensatz
Bearbeiten Sie den Inhalt eines oder mehrerer selektierter Felder.
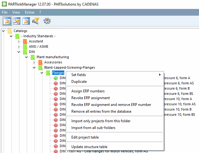
Dupliziert den selektierten Datensatz. Danach können ERP-Felder (nicht Geometriedaten) z.B. mit Felder setzen [Set fields] bearbeitet werden.
Variante als neue Kopie erstellen [Create variant as new copy]
(nur nach Selektion eines Datensatzes)
Siehe Abschnitt 4.25.8.2.3, „ Variante bearbeiten “ und Abschnitt 4.25.8.2.4, „ Variante erstellen “.
ERP-Zuweisung aufheben [Revoke ERP assignment]
ERP-Zuweisung aufheben und ERP-Nummer löschen [Revoke ERP assignment and remove ERP number]
Katalogstruktur: Projekt im Verzeichnisbaum mit LinkDB-Verknüpfung (grün oder gelb [wenn Funktion Baum anhand der LinkDB Einträge filtern [Filter tree based on LinkDB entries]
eingeschaltet])Bearbeiten Sie den Inhalt eines oder mehrerer selektierter Felder.
Dupliziert den selektierten Datensatz. Danach können ERP-Felder (nicht Geometriedaten) z.B. mit Felder setzen [Set fields] bearbeitet werden.
ERP-Zuweisung aufheben [Revoke ERP assignment]
ERP-Zuweisung aufheben und ERP-Nummer löschen [Revoke ERP assignment and remove ERP number]
Dieses Projekt in die Datenbank importieren [Import this project in database]
Katalogstruktur: Projekt im Verzeichnisbaum ohne LinkDB-Verknüpfung (rot)
Katalogstruktur: Verzeichnis mit mindestens einem Projekt mit LinkDB-Verknüpfung (grün oder gelb [wenn Funktion Baum anhand der LinkDB Einträge filtern [Filter tree based on LinkDB entries]
eingeschaltet])Bearbeiten Sie den Inhalt eines oder mehrerer selektierter Felder.
Dupliziert den selektierten Datensatz. Danach können ERP-Felder (nicht Geometriedaten) z.B. mit Felder setzen [Set fields] bearbeitet werden.
ERP-Zuweisung aufheben [Revoke ERP assignment]
ERP-Zuweisung aufheben und ERP-Nummer löschen [Revoke ERP assignment and remove ERP number]
Alle Einträge vollständing aus der Datenbank entfernen [Remove all entries from the database]
Nur Projekte aus diesem Verzeichnis importieren [Import only projects from this folder]
Projekte aus allen Unterverzeichnissen importieren [Import from all sub-folders]
Katalogstruktur: Verzeichnis ohne Projekt mit LinkDB-Verknüpfungen (rot)







