Ce qui suit est valable pour Vault 2022 & 2023
(Tests réalisés dans BINwin10x64_EN_VAULT_2023 - 10.13.18.44)
Les fichiers du projet Inventor non seulement dans le répertoire principal ("C:\CADDATA\VaultPrj2023"), mais aussi dans les sous-répertoires.
Se connecter d'Inventor à Vault et/ou se connecter automatiquement à Vault à partir d'Inventor :
Après la génération de CAD, la boîte de dialogue Enregistrer le coffre-fort s'affichera.
Par conséquent, le fichier cad n'est pas sauvegardé dans le bon poolpath et l'api Vault ne peut pas le télécharger.
Créer un nouvel environnement Inventor :
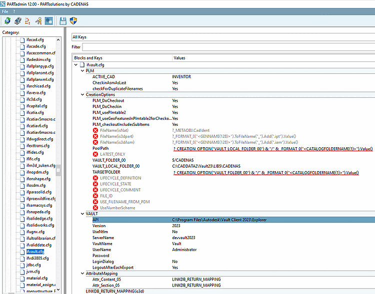
Nouveau répertoire "C:\CADDATA2\VaultPrj23" avec un seul projet "VaultNew" (sera expliqué plus tard).
Nouveau répertoire "C:\CADDATA2\Vault23\LIBS\CADENAS" pour le chemin du pool CADENAS.
Créer un nouveau projet pour cet environnement.
Les addins suivants sont activés : PARTsolutions, Inventor Vault, Vault Data Standard.
Désactiver la connexion automatique à Vault à partir d'Inventor.
Ne pas se connecter à Vault à partir d'Inventor.
Lorsque vous effectuez votre première exportation, la boîte de dialogue standard des données s'affichera.
Press "No", l'api a déjà une connexion avec Vault.
PoolPath=C:\Users\root\Desktop\Vault_pool
Après l'exportation, le fichier cad se trouve dans le chemin du pool local.
Les iPropriétés de l'exportation.
PoolPath=?_CREATION_OPTION("VAULT_LOCAL_FOLDER_00") & "/" & _FORMAT_0("<CATALOGFOLDERNAME(1)>")
.Value()
VAULT_LOCAL_FOLDER_00=C:\CADDATA2\Vault23\LIBS\CADENAS
Exportation réussie vers Vault
iPropriétés de l'exportation et du fichier cad dans le chemin du pool
Fonctionnalité Vault Api WORKSFORME
Pour éviter le dialogue d'enregistrement depuis le plugin Vault et depuis le plugin Vault data standard, une nouvelle question sera créée.
L'environnement du client peut être différent. Ainsi, l'exportation doit travailler avec presque toutes les possibilités de réglage.
L'environnement Inventor + Vault dans la VM BINwin10x64_EN_VAULT_2023 - 10.13.18.44 est prêt pour les tests.
Veuillez ne pas modifier les paramètres dans Inventor ou dans le client Vault !















