Ont-ils été utilisés dans le cadre d’un projet spécifique (standard ou
Acheter une pièce), la fenêtre Pièce détachée [Discontinued part] apparaît lorsqu’elle est appelée dans 3Dfindit / PARTdataManager, dans laquelle une ou plusieurs
plusieurs parties sont répertoriées, qui au lieu de la sélection d’origine
(si cette option est disponible dans le
fichier de configuration replace_std.cfg a été activé).
L'illustration suivante montre la sélection de produits dans 3Dfindit.
(Le tableau suivant montre les icônes de 3Dfindit. L'apparence par rapport à PARTdataManager n'est que légèrement différente).
|
|
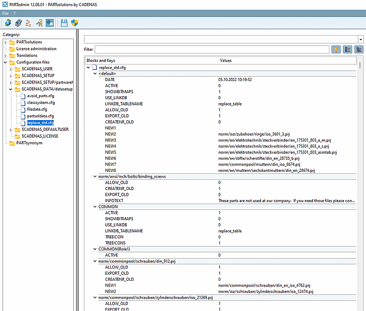
Vous pouvez accéder au fichier de configuration dans
PARTadmin sous Category Configuration Files [Configuration files] → $CADENAS_DATA/datasetup → replace_std.cfg.
Dans les différents blocs, indiquez les éléments normalisés et achetés qui ont été détachés.
Le nom du bloc est le chemin relatif complet depuis le catalogue jusqu'au fichier de projet.
[norm/din_en_iso/vis/vis à tête cylindrique/din_912.prj]
ALLOW_OLD = (plage de valeurs 0 ou 1)
Si réglé sur 1, le bouton est visible dans 3Dfindit / PARTdataManager.
Si réglé sur 0, alors le bouton n'est pas visible dans 3Dfindit / PARTdataManager.
CREATENR_OLD = (plage de valeurs 0 ou 1)
Si la valeur est 0, cliquez sur le bouton Enregistrer pour Ajouter une base de données de liens [Add dataset to link database]
un message d’erreur.
PARTdataManager : Aucun enregistrement ne peut être créé pour cette norme expirée. [Adding a dataset is not allowed for this expired norm.]
NEW1 = norme/din_en_iso/vis/vis à tête cylindrique/din_en_iso_4762.prj
NEW2 = norme/din_en_iso/vis/vis à tête cylindrique/din_en_iso_1234.prj
Chemin relatif vers le nouveau projet (commençant par le nom du catalogue).

![3Dfindit : Boîte de dialogue "Pièce détachée [Discontinued part]](https://webapi.partcommunity.com/service/help/latest/pages/fr/3dfindit/doc/resources/img/img_656579ce9cbb4f8380dc299da56ab520.png)
![PARTdataManager : Boîte de dialogue "Pièce détachée [Discontinued part]".](https://webapi.partcommunity.com/service/help/latest/pages/fr/3dfindit/doc/resources/img/img_e0f071bbf2fb4f32860aea9267d08b20.png)






![[Remarque]](https://webapi.partcommunity.com/service/help/latest/pages/fr/3dfindit/doc/images/note.png)





![PARTdataManager : Aucun enregistrement ne peut être créé pour cette norme expirée. [Adding a dataset is not allowed for this expired norm.]](https://webapi.partcommunity.com/service/help/latest/pages/fr/3dfindit/doc/resources/img/img_04156f8318fd4d8daf66920b35eef19d.png)
