L'option Adapter le texte [Adjust text] vous permet de déterminer quel texte sera mappé pour les valeurs internes.
Ce réglage est valable pour PARTdataManager/3Dfindit et PARTlinkManager de la même manière.
Le
Le réglage se fait dans le fichier de configuration
$CADENAS_SETUP/plinkcommon.cfg:
Bloc [MAPPING_<variable name>] : Le nom de la clé est le texte affiché, la valeur est la valeur interne.
[MAPPING_ACTIVE_STATE] Locked="0" Released="1" Expired="2"
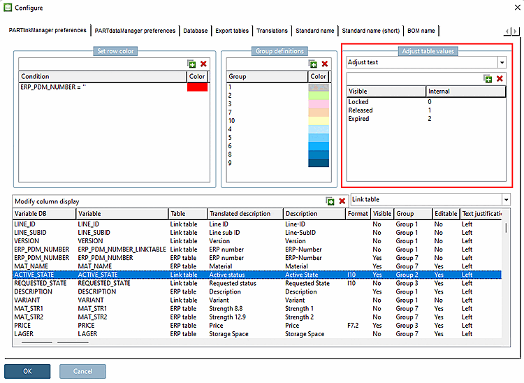
Le réglage via l'interface utilisateur s'effectue sous PARTlinkManager -> Menu Outils [Extras] -> Configurer [Configure] la boîte de dialogue -> Onglet Paramètres PARTlinkManager [PARTlinkManager preferences] -> Zone de dialogue Personnaliser les valeurs des tableaux [Adjust table values] -> Personnaliser [Adjust text] la sélection des champs de liste Texte [Adjust text]:
Affichage dans PARTdataManager
Affichage dans PARTlinkManager
Les valeurs peuvent être modifiées manuellement dans PARTlinkManager -> Menu contextuel sur l'ensemble de données -> Définir les champs [Set fields]



![Les valeurs peuvent être modifiées manuellement dans PARTlinkManager -> Menu contextuel sur l'ensemble de données -> Définir les champs [Set fields]](https://webapi.partcommunity.com/service/help/latest/pages/fr/3dfindit/doc/resources/img/img_9026fb1c00114244943ba5b034d6b6f5.png)