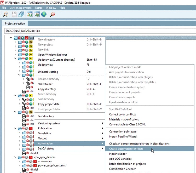
Execute the command Create class system for filters (under Automation) on the catalog root directory or any subdirectory.
Optionally, you can select an already existing report in the list field and load it by clicking on . Especially for complete catalogs this saves time in compare to new generation. If you have a fresh installation, nothing will be displayed in the list field. However, you can browse to any report directory via , which then is immediately opened.
-> The calculation is started for the directory selected in the tree and the progress is displayed.
-> In parallel you can see respective log details in a command window.
Once the calculation is finished, the dialog Extended ECLASS validation report is opened.
The table shows the columns Article number, Project file, State, Project path and MIDENT.
Once an Article number is selected, on the right, in the dialog area Report, details, especially the entries preventing a product from reaching a certain state, are displayed. Details on this can be found below.
The dialog area Statistics shows the percentage distribution of articles on the certification levels of premium, certified, basic-minus and basic.
The button opens the current report directory in the user directory under "validator_reports" and copies the template file
statistics.xlsxinto it.The button opens the current report directory in the user directory under "validator_reports".
![[Note]](https://webapi.partcommunity.com/service/help/latest/pages/fr/ecatalogsolutions/doc/images/note.png)
Note When closing the dialog by clicking on , it only can be opened again by another run. However, the dialog view has no advantages, because you have full access on all information via the Excel representation and the access on the generated XML, Text and CSV files in the report directory. On this see Section 5.12.12.16.5.4, “Evaluation”.
Click on the button . (If an error message appears, there is an error in the settings. See Section 5.12.12.16.5.2, “Requirements / settings / notes”.)
-> Under
$CADENAS_User, the directory "validator_reports" is opened and the filestatistics.xlsxis copied into the report directory of the current run.Under
$CADENAS_USER/validator_reports, open the desired report directory.Double-click on the Excel file
statistics.xlsx.Besides the
statistics.xlsx, you can find the result data of the run, on which basis the representation in Excel happens.Details on the files contained in the report directory can be found under Section 5.12.12.16.5.4, “Evaluation”.
Activate the content to be able to update statistics through the CSV files of the last run.
Select each chart and table one after another and always use Alt+F5, in order to update the representation with the last test data.









