Vous pouvez ajouter dans votre propre catalogue des projets de liens provenant d'un catalogue PARTsolutions (p.ex. catalogue de normes). Ils sont ainsi disponibles sans faire directement partie de votre catalogue.
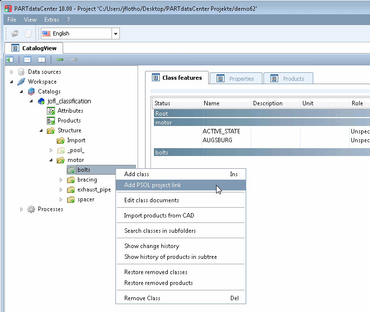
Cliquez sur la commande de menu contextuel Ajouter un lien de projet PSOL.
-> La fenêtre de dialogue Sélection de projet [Select Project] s'ouvre et affiche la structure complète du catalogue PARTsolutions.
Sélectionnez par exemple un projet spécifique dans le catalogue de normes et confirmez en cliquant sur .
-> Le projet PARTsolutions lié sera avec l’icône du projet
. Avant un commit, un
Le signe plus bleu s’affiche, après le commit, une coche verte.


![[Remarque]](https://webapi.partcommunity.com/service/help/latest/pages/fr/ecatalogsolutions/doc/images/note.png)


