È possibile aggiungere progetti di collegamento da un catalogo PARTsolutions (ad esempio, il catalogo degli standard) al proprio catalogo. Questi sono quindi disponibili senza essere parte diretta del vostro catalogo.
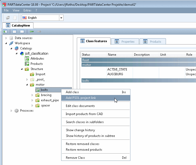
Fate clic sul comando del menu contestuale Aggiungi collegamento progetto PSOL.
-> Si apre la finestra di dialogo di selezione del progetto [Select Project], che visualizza la struttura completa del catalogo PARTsolutions.
Ad esempio, selezionare un progetto specifico nel catalogo degli standard e confermare con .
-> Il progetto PARTsolutions collegato sarà con icona di progetto
. Prima di un commit, un
Viene visualizzato il segno più blu, dopo il commit di un segno di spunta verde.


![[Nota]](https://webapi.partcommunity.com/service/help/latest/pages/it/ecatalogsolutions/doc/images/note.png)


