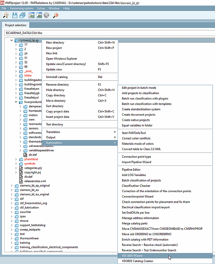
Démarrez le VDI 3805 Wizard dans le menu contextuel du catalogue sous Automatisation [Automation].
Effectuez les réglages suivants :
Fichier PDT [PDT file]: définissez le chemin d'accès à l'aide du bouton Parcourir ...
Répertoire des médias [Media directory]: Les fichiers (dxf/dwg) sont copiés du répertoire indiqué dans le dossier du pool et les liens correspondants sont générés en conséquence.
Le dossier pool est en cours de pipeline réglable (sous
$CADENAS_USER\vdi\).Il est préférable de tous les supprimer ou de les renommer pipelines (*.pwp) dans le dossier
$CADENAS_USER\vdi\avant d’utiliser le Lancez l’importation. Les pipelines seront alors reconstruits correctement Generated.Pour les enrichissements, sélectionnez impérativement Enrichir la classification [Enrich classification] sous Mode! (L'option Standard ne devrait être utilisée que lors de la première exécution initiale).
Définissez le numéro de ligne correct pour la ligne d 'ID [ID line], la ligne de début de données [Data start line], la ligne d'unité [Unit line] et la ligne de type de données [Data type line].
Cliquez sur et si aucun problème n'est détecté, cliquez sur .
Les entrées suivantes ont été définies automatiquement:
Le chemin du pool vers le fichier dwg est écrit dans la dernière colonne du tableau.
Les fichiers physiques se trouvent dans le chemin d'accès au pool indiqué. Le cas échéant, ouvrez le répertoire souhaité dans l'explorateur pour le vérifier (par défaut, il n'y a pas d'affichage dans l'index).
Formats d'exportation supplémentaires [Additional export formats]
Exportation test: si les formats d'exportation supplémentaires s'affichent dans Revit, tout est correctement configuré.
Exportez un composant répertorié dans le PDT.
Exportation par ex. avec "Transférer vers CAO [Export to CAD] (Revit : Configuration sélectionnée comme pièce individuelle 3D (standard) [Revit: Selected Configuration As Single Part Export (Default)] )".








![Exportation par ex. avec "Transférer vers CAO [Export to CAD] (Revit : Configuration sélectionnée comme pièce individuelle 3D (standard) [Revit: Selected Configuration As Single Part Export (Default)] )".](https://webapi.partcommunity.com/service/help/latest/pages/fr/ecatalogsolutions/doc/resources/img/img_a1ee04189b0a4f35bcb7768380fdacc7.png)

