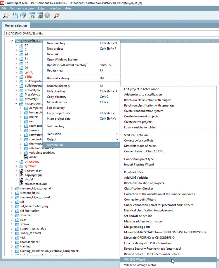
In the catalog context menu, under Automation, start the VDI 3805 Wizard.
Media directory: The files (dxf/dwg) are copied from the stated directory into the pool folder and the corresponding links accordingly generated.
The pool folder can be set in the pipeline (under
$CADENAS_USER\vdi\).At the best delete or rename all pipelines (*.pwp) in the folder
$CADENAS_USER\vdi\before starting the import. Then the pipelines will be correctly generated anew.For enrichments, absolutely select Enrich classification under Mode! (The option Standard should only be used for a first initial run.)
Set the correct line number for ID line, Data start line, Unit line and Data type line.
Following entries are automatically set:
Test export: When the additional export formates are displayed in Revit, everything is correctly set up.
Export a part listed in the PDT.










