Dans le start.env, qui est
d’installation du logiciel, les catalogues se trouvent
à charger au démarrage de PARTproject . Pour que
Le temps de chargement initial du logiciel peut être raccourci si beaucoup de
des catalogues ont été installés.
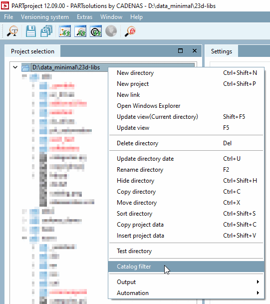
Même lorsque l'application est déjà en cours d'exécution, il est possible d'accéder au filtre de catalogue [Catalog filter] par un clic droit sur le chemin du catalogue.
Cependant, le filtrage des catalogues pendant l'exécution de l'application ne sert qu'à obtenir une meilleure vue d'ensemble, puisque les catalogues ont déjà été chargés. Par conséquent, le filtre appliqué n'est pas enregistré lorsque l'on quitte l'application.
Pour plus d'informations, voir Section 5.8.2.1.13, « Filtre de catalogue » in eCATALOG 3Dfindit.


