Nella start.env, che è
directory di installazione del software, i cataloghi sono disponibili
da caricare all'inizio del progetto PART . Affinché
Il tempo di caricamento iniziale del software può essere ridotto se si
sono stati installati i cataloghi.
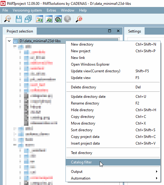
Anche quando l'applicazione è già in esecuzione, è possibile accedere al filtro del catalogo [Catalog filter] facendo clic con il pulsante destro del mouse sul percorso del catalogo.
Tuttavia, il filtraggio dei cataloghi durante l'esecuzione dell'applicazione fornisce solo una panoramica migliore, poiché i cataloghi sono già stati caricati. Di conseguenza, il filtro applicato non viene salvato all'uscita dell'applicazione.
Per ulteriori informazioni, consultare la sezione Sezione 5.8.2.1.13, “Filtro catalogo ” in eCATALOG 3Dfindit.


