Avec le analyse en double [Duplicate Analysis] , vous pouvez créer une Rechercher les doublons dans le répertoire. [110]
Dans l'arborescence, cliquez sur la commande de menu contextuel Analyse [Analysis] -> Créer une analyse des doublons.... [Create duplicate analysis...]
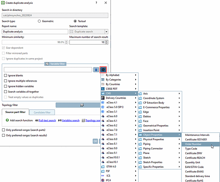
-> La fenêtre de dialogue du même nom s'ouvre.
Définissez les paramètres souhaités.
Type de recherche [Search type]: Géométrique [Geometric] | Textuelle [Textual]
Une analyse des doublons peut être effectuée sur une base géométrique ou textuelle.
Nom du rapport [Report name]: saisissez le nom souhaité dans le champ de saisie.
Modèle de recherche [Search template]: sélectionnez l'option Recherche de doublons [Duplicate search].
Similitude minimale en % [Minimum similarity in %]: Définissez ici la similitude minimale tolérée. La valeur par défaut est 98%.
Nombre maximal de résultats de recherche [Maximum number of search result]: Ceci vous permet de limiter l'affichage des résultats. Cela n'influence pas la recherche en elle-même.
Dépend de la taille [Size-dependent]: Par défaut, cette option devrait être activée.
Filtrer les parties réfléchies [Filter mirrored parts]: Si vous activez cette option, les parties en miroir seront filtrées.
Ignorer les doublons dans le même projet [Ignore duplicates in same project]: Il se peut que dans une famille de pièces, il y ait des pièces ayant la même géométrie, mais d'autres propriétés, comme la couleur par exemple.
Filtre de variables [Variable filter]: la zone de dialogue peut être activée en option.
En cas de recherche géométrique, l'option Rechercher toutes les variables ensemble [Search variables all together] peut également être activée. En cas de recherche textuelle, il est également possible d'activer les options Ignorer les espaces [Ignore blanks], Ignorer les références multiples [Ignore multiple references], Ignorer les variables cachées [Ignore hidden variables] et Rechercher toutes les variables ensemble [Search variables all together] (voir ci-dessous).
Le filtre de variables est polyvalent : Dans le champ de saisie, il est possible de saisir aussi bien des variables de la base de données des liens que des caractéristiques de classe. Une sélection multiple est également possible. Les entrées sont alors séparées par des virgules.
En cliquant sur
ou
, le
Les options sont affichées et peuvent ainsi être sélectionnées directement.Dans le cas de la gestion des pièces, la prise en compte du matériau est par exemple importante pour la recherche de doublons.
L'illustration suivante montre la liste des résultats sans le filtre des variables. L'occurrence marquée n'est pas un doublet, car les pièces se distinguent par leur matériau. Dès que le filtre de variables (avec la valeur correspondante, ici dans l'exemple "MAT_NAME") est activé, cette correspondance n'apparaît plus dans la liste des résultats.
Il existe aussi des cas où des valeurs inégales plaident en faveur d'un doublet.
Teil1.Material = Steel Teil2.Material = Steel
Teil1.Material = Steel Teil2.Material = Wood
Dans ce cas, l' Filtre variable sur
MATERIAL. (L’entrée dans une colonne de tableau, « Matériel » doit être égal à Dupliquer.)Teil1.Filename = xy123.prt Teil2.Filename = xy123.prt
➝ La pièce n'est PAS un doublon. Elle a simplement été enregistrée deux fois. Elle doit donc être exclue des résultats de recherche.
Dans ce cas, l' Filtre variable sur
!FILENAME. (L’entrée dans une colonne de table, « Nom de fichier » doit être différent pour être reconnu comme un doublon.)
Pour la modélisation des pièces, il est possible d'effectuer un contrôle des doublons pour détecter les caractéristiques de classe incorrectes ou en double, notamment le numéro de commande [Order number] et la clé de type [Type code], indépendamment du nom concret de la variable. Il en va de même pour d'autres caractéristiques matérielles. Voir également ci-dessous la rubrique Rechercher toutes les variables ensemble [Search variables all together].
Ignorer les espaces [Ignore blanks] (uniquement pour les recherches textuelles)
Ignorer les liens multiples [Ignore multiple references] (uniquement pour les recherches textuelles) : Il s'agit ici de projets de liens.
Ignorer les variables cachées [Ignore hidden variables] (uniquement pour les recherches textuelles)
Rechercher toutes les variables ensemble [Search variables all together]: Toutes les variables saisies dans le champ de saisie sont recherchées. (Plusieurs variables sont saisies séparées par des virgules).
Cette fonction peut être utilisée à bon escient aussi bien dans le domaine de la gestion des piècesque dans celui de la modélisation des pièces:
Par exemple, si le matériau est défini sous deux variables différentes, les deux doivent bien sûr être recherchés ensemble.
Deux variables sont utilisées : A,B
Si l'option n'est pas activée, cela signifie
Part1.A = Part2.A ET Part1.B = Part2.B (la variable A doit être identique dans les parties 1 et 2 ET la variable B doit être identique dans les parties 1 et 2).
Part1.A = Part2.A OU Part1.A = Part2.B OU Part1.B = Part2.B OU Part1.B = Part2.A
(Il suffit de trouver une correspondance pour une combinaison variable-partie).
Si l'option n'est pas activée, les pièces ayant le même numéro de commande [Order number] ou le même code de type [Type code] sont identifiées comme des doublons.
Si le numéro de commande [Order number] et la clé de type [Type code] ont été saisis par erreur (alors que le numéro de commande [Order number] devrait toujours être saisi, par exemple), le contrôle des doublons s'applique quand même si l'option est activée. Si les valeurs sont identiques, il s'agit d'un doublon, qu'il ait été trouvé sous le numéro de commande [Order number] ou la clé de type [Type code].
Traiter les valeurs vides comme des doublons [Treat empty values as duplicates]:
Filtre de topologie [Topology filter]:
La recherche géométrique, qui est la base de l'analyse des doublons, n'inclut pas certains détails comme les différents motifs de perforation. Ainsi, dans certains cas, elle indique une correspondance de 100%, ce qui n'est pas correct.
Avec les filtres de topologie [Topology filter], vous pouvez par exemple spécifier que le motif de perforation de la pièce recherchée et du résultat de la recherche doit correspondre.
Sélectionnez l' espacement [Distance] X et l' espacement [Distance] Y pour le motif linéaire [Linear Pattern]. Les pièces avec des motifs de perforation différents ne sont plus considérées comme des doublons.
Filtre des parties sources [Source part filter] et filtre des candidats [Candidate filter]:
Il est également possible d'effectuer une analyse des doublons uniquement pour un certain groupe de pièces. Pour ce faire, utilisez le filtre des pièces sources [Source part filter].
En outre, les parties de résultats peuvent également être filtrées. Pour ce faire, utilisez le filtre des candidats [Candidate filter].
Dans les deux cas, les filtres Recherche plein texte [Full-text search], Recherche de variables [Variables search] et Recherche de topologie [Topology search] sont disponibles. Ces fonctions peuvent également être utilisées plusieurs fois en cliquant sur Ajouter une fonction de recherche [Add search function].
Exemple 1: Filtrage des pièces sources à utiliser
Par exemple, il peut être déterminé par la recherche de variables [Variables search] que les pièces sources à utiliser, par exemple, ont
MAT_NAME=Steelet les candidats s’en moquent (peut-être qu’aucun numéro ERP n’a encore été donné) décerné).On pourrait aussi, par exemple, définir par recherche topologique [Topology search] un certain groupe de pièces pour lesquelles la recherche de doublons doit être exécutée (par exemple, les pièces axisymétriques supérieures à 700 mm).
Exemple 2: Filtrage des parties de résultats
Si vous ne voulez par exemple que des pièces avec des trous de perçage dans le résultat, définissez une recherche avec Trou [Hole] -> Quantité [Amount] > 0 sur la page d'onglet Filtre des candidats [Candidate filter].
Le fonctionnement correspond par ailleurs aux fonctions de recherche standard :
Pour plus de détails sur la recherche en texte intégral [Full-text search], voir Section 3.1.6.4.3.2, « Recherche plein texte: options de recherche détaillées ».
Pour plus de détails sur la recherche de variables [Variables search], voir Section 3.1.6.4.5, « Recherche de variables ».
Pour plus de détails sur la recherche de top [Topology search] ologie, voir Section 3.1.6.4.12, « Recherche de topologie ».
Uniquement séries préférentielles (parties de recherche) [Only preferred ranges (search parts)] / Uniquement séries préférentielles (résultats de recherche) [Only preferred ranges (search results)]
Vous pouvez également exécuter une analyse basée sur des pièces préférées. Pour ce faire, activez l’icône Boîte de sélection. Cela correspond à l’effet de l’activation de la Bouton Lignes préférées on/off [Preferred rows on/off]
dans la barre d’outils de l’ERP. Le rapport
n’utilise alors que les pièces préférées.
![[Remarque]](https://webapi.partcommunity.com/service/help/latest/pages/fr/ecatalogsolutions/doc/images/note.png)
Remarque Pour plus de détails sur les séries préférentielles, voir
PARTdataManager: couleurs d'état pour l'index du catalogue , Section 3.1.11.8, « Bitmaps d'état pour tableau (feux de signalisation) », Section 3.1.11.11, « Représenter l'arbre de manière filtrée »
3Dfindit : Fonctionnalité ERP/PDM ->
/
rangée préférée [Preferred ranges]
désactivée / activée
Confirmez ensuite en cliquant sur .
Dès que l'analyse est terminée, le résultat s'affiche automatiquement sur une page d'onglet spécifique. Le libellé de l'onglet (ici "Analyse des doublons") est analogue au nom saisi dans la boîte de dialogue des paramètres.
Pour trouver des résultats spécifiques, vous pouvez également utiliser la fonction de recherche.
Vous trouverez des détails à ce sujet sur Section 3.1.13.4.4, « Rechercher une pièce ».
Marquage [Mark] et Filtre [Filter]
En option, vous pouvez marquer les propositions de doublons. Vous pouvez ensuite utiliser les filtres correspondants.
La signification des différentes icônes :
Sous Annoter, [Mark] cliquez sur l’icône
Cette partie est une
Doublets [This part is a duplicate].
-> L'icône s'affiche à gauche au début de la ligne sélectionnée.
Maintenant, si le filtre
Cette partie est un
La duplication [This part is a duplicate] est activée et les autres sont désactivées, puis
Seuls les articles marqués comme doublons sont affichés dans la liste des résultats
Affiché.
Comparaison des composants et autres options
Après avoir survolé une ligne avec la souris, d'autres fonctions sont disponibles en option :
Vous pouvez charger des pièces dans la comparaison de composants, les ouvrir dans la vue 3D de PARTdataManager ou les exporter vers la CAO.
Avec Cliquez sur le bouton
avec tous les résultats de recherche
Comparez [Compare with all search results], chargez la partie recherche et tout ce qui se trouve en dessous
parties du résultat dans la comparaison.
Pour plus de détails, voir Section 3.1.13.4.5, « Comparaison des composants et différentes fonctions ».
En option, vous pouvez exporter les résultats de la recherche au format HTML, CSV ou PDF.
Vous trouverez des détails à ce sujet sur Section 3.1.13.4.8, « Exporter ».
[110] Pour le rapport en double [Duplicates Report] , la licence est PSADDONS*GEO_DUPLICATE_ANALYSIS
nécessaire.









![Recherche de topologie [Topology search]: réglage de la taille et de la symétrie](https://webapi.partcommunity.com/service/help/latest/pages/fr/ecatalogsolutions/doc/resources/img/img_6824da2f24ac4969b049daf54dfc979a.png)
![Recherche de topologie [Topology search]: Réglage pour trou](https://webapi.partcommunity.com/service/help/latest/pages/fr/ecatalogsolutions/doc/resources/img/img_772593ac501d495fb33fa19e4231084d.png)









