Via function Enrich catalog with PDT information, you can make PDT information available for your catalog. Precondition is an accordingly prepared Excel file.
Under Automation -> Enrich catalog with PDT information, call the Electro Wizard.
In the input field Excel, browse to the desired Excel file and in the input field Configuration to the adequate configuration file.
In the input field Catalog name, select the catalog to be classified.
Start automatic classification process by clicking Finish.
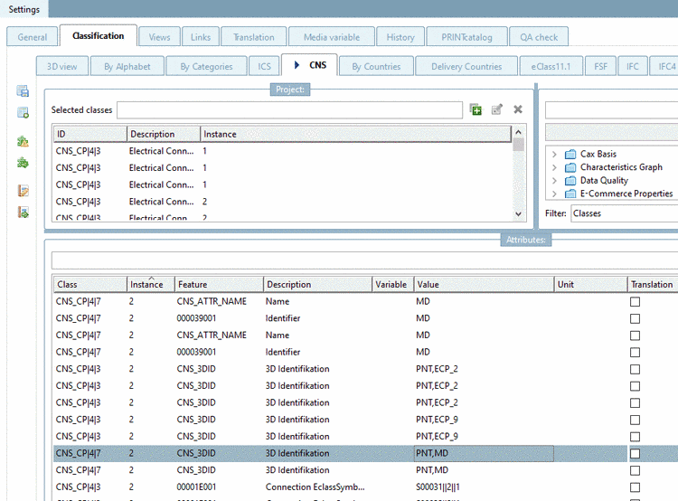
For assemblies, class attributes with no connection points are written into the assembly project (e.g. "CNSELEK"), connection points attributes ("CNS_CP") into the first subpart, which has a connection point with the corresponding name.


![[Note]](https://webapi.partcommunity.com/service/help/latest/pages/fr/ecatalogsolutions/doc/images/note.png)




