Il est désormais possible de copier des données de classification à partir de fichiers 3db et de points d'attache. Le cas échéant, il est également possible de copier vers un autre fichier 3db et un point d'attache avec un autre nom.
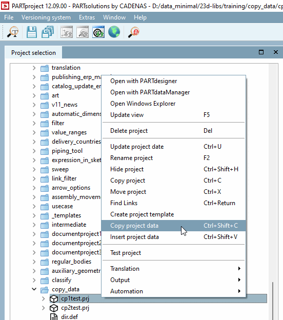
Sélectionnez la commande Copier les données du projet [Copy project data] dans le menu contextuel.
-> La boîte de dialogue Copier les données [Copy data] s'ouvre.
Cochez la case de sélection pour les classes souhaitées et confirmez ensuite en cliquant sur .
: Si vous avez enregistré des modèles, vous pouvez les sélectionner dans la zone de liste et les charger avec .
Sélectionnez maintenant le projet dans lequel vous souhaitez insérer les données de classification et exécutez la commande Insérer données du projet du [Insert project data] menu contextuel.
-> La boîte de dialogue Remplacer les noms de fichiers 3db et les noms de CP [Replace 3db filenames and CP names] s'ouvre.
Définissez une option dans les zones de liste Fichier 3D cible [Target 3db files] et Points de connexion cibles [Destination Connection Points].





![[Remarque]](https://webapi.partcommunity.com/service/help/latest/pages/fr/ecatalogsolutions/doc/images/note.png)