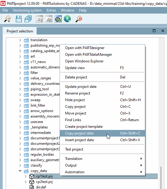
I dati di classificazione possono ora essere copiati dai file 3db e dai punti di collegamento. Se necessario, possono essere copiati anche in un altro file 3db e in un punto di collegamento con un nome diverso.
Selezionare il comando del menu contestuale Copia dati progetto [Copy project data].
Attivare la casella di controllo per le classi desiderate e confermare con .
: Se sono stati salvati dei modelli, è possibile selezionarli nel campo elenco e con .
Selezionate ora il progetto in cui volete inserire i dati di classificazione ed eseguite il comando del menu contestuale Inserisci dati progetto [Insert project data].
-> Si apre la finestra di dialogo Sostituisci nomi file 3db e nomi CP [Replace 3db filenames and CP names].
Selezionare un'opzione dalle caselle di riepilogo Destinazione file 3D [Target 3db files] e Destinazione punti di connessione [Destination Connection Points].





![[Nota]](https://webapi.partcommunity.com/service/help/latest/pages/it/ecatalogsolutions/doc/images/note.png)