Avec V12, vous pouvez désormais suivre dans un assemblage où une variable donnée a été utilisée, ce qui vous permet de déterminer rapidement la profondeur des dépendances, ce qui est un avantage considérable, en particulier lorsque des sous-assemblages ont été utilisés.
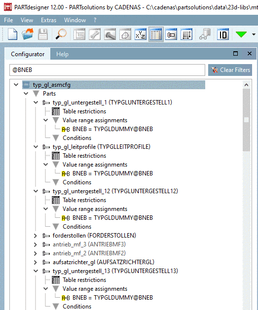
Il suffit de saisir l'expression souhaitée dans le champ de saisie du filtre dans le dock du configurateur [Configurator]. La recherche s'effectue dans l'ensemble de la structure de construction.
Les lignes de résultats sont marquées en jaune, quel que soit l'endroit exact où le résultat a été obtenu.
La variable peut tout aussi bien apparaître dans des conditions.


