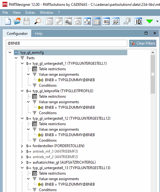
Mit V12 können Sie nun in einer Baugruppe nachverfolgen, wo überall eine bestimmte Variable verwendet wurde und so schnell ermitteln, wie tief Abhängigkeiten gehen, was, insbesondere wenn Unterbaugruppen verwendet wurden, ein großer Vorteil ist.
Geben Sie einfach im Konfigurator [Configurator]-Docking, im Filter-Eingabefeld den gewünschten Ausdruck ein. Es wird die gesamte Baustruktur durchsucht.
Trefferzeilen werden gelb markiert, egal wo genau der Treffer erzielt wurde.
Genauso gut kann die Variable in Bedingungen vorkommen.


