Vous pouvez utiliser l’exemple suivant pour décrire le Comprendre l’utilisation de la fonctionnalité de fil. [99]
Un simple stylo sert d'exemple :
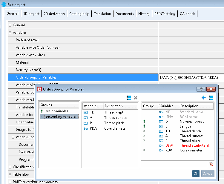
Créez les variables suivantes :
Tracez un rectangle avec les variables D et L.
Déterminez l' axe de rotation [Rotation axis].
Cliquez sur le bouton Filetage cylindrique sur longueur [Cylindrical thread by length].
Suivez les instructions en bas de page:
Cliquez sur les entités et les zones d'esquisse correspondantes.
La fenêtre de dialogue Modifier les paramètres [Change parameter] s'ouvre.
Adaptez vos saisies dans la boîte de dialogue Modifier les paramètres [Change parameter]. Définissez les variables créées.
Type de filetage [Thread type] :
Ajustez la valeur comme vous le souhaitez en utilisant la sélection de liste.
Par défaut, la case "def. [def.]" est cochée. Un filet de régulationest créé conformément à la norme définie.
Si vous souhaitez créer un filetage fin avec des pas de vis définis, désactivez la case à cocher et indiquez le nom de la variable pour le pas de vis ('P').
![[Remarque]](https://webapi.partcommunity.com/service/help/latest/pages/fr/installation_ecatalogsolutions/doc/images/note.png)
Remarque Pour un filetage fin, la variable'P' doit être créée dans le tableau pour le pas de filetage!
Voir également à ce sujet la rubrique Section 7.9.3.14.1.1.2, « Différents pas de vis et calculs automatiques dérivés pour, par exemple, la description de la ligne et le diamètre du noyau ».
Utilisé pour certains filetages et permet une spécification supplémentaire.
![[Remarque]](https://webapi.partcommunity.com/service/help/latest/pages/fr/installation_ecatalogsolutions/doc/images/note.png)
Remarque Si l’option dans le thread, la valeur doit être définie devenir. [a]
[a] Le cas échéant, Une sélection doit être présente dans la zone de liste. Ils peut également obtenir la valeur de la table de threads sous
$CADENAS_DATA\datasetup\threadset saisissez-le manuellement.Filetage à gauche [Left-handed thread] :
Si vous activez la deuxième case à cocher, vous pouvez également demander si le filetage est à gauche ou à droite via le tableau. Dans ce cas, inscrivez le nom de la variable correspondante dans le champ de saisie.
Ajouter des chanfreins [Add chamfers] :
Longueur du filetage [Thread length] :
Longueur de sortie [Run out length] :
-> Le filetage est automatiquement marqué comme élément cosmétique (lignes bleues).
Fermez l’esquisse en cliquant sur
.-> Dans PARTproject, vous voyez la pièce après avoir sélectionné le fichier 3db dans l'aperçu.
Les illustrations suivantes montrent la goupille avec différents pas de viset la dérivation 2D dans PARTdataManager.
Les expressions GETTHREADTEXT et GETTHREADVALUE permettent de générer différentes sorties en les adaptant. GETTHREADTEXT renvoie du texte, GETTHREADVALUE un nombre (double). La fonctionnalité est équivalente.
| Paramètre 1 | Paramètre 2 | Paramètre 3 | Paramètre 4 | Paramètre 5 |
| Diamètre nominal du filetage [Nominal thread diameter]: dans le cas de la norme DIN 158, il s'agit de la variable 'ND'. | Désignation de la norme [Standard name]: spécification du tableau de filetages souhaité (par ex. DIN 158) |
Variante [Variant]: optionnel pour déterminer la ligne correcte s'il existe des variantes (par ex. pour DIN 158). La plupart du temps, il n'y en a pas ; la valeur reste alors vide entre apostrophes. |
le pas de vis [Thread pitch]: Dans le cas de la norme DIN 158, il s'agit de la variable 'PITCH'. |
La valeur de retour est la valeur filtrée de la variable indiquée ici. |
Les quatre premiers paramètres spécifient la ligne, le cinquième paramètre spécifie la variable de table dont la valeur doit être retournée.
VARIABLE = GETTHREADTEXT(D,'DIN 13','',P,'NAME')
![]() | Remarque |
|---|---|
Pour GETTHREADTEXT, le type de données de VARIABLE doit être du texte. Pour GETTHREADVALUE, le type de données de VARIABLE doit être un nombre. | |
Rückgabewert
NAME = GETTHREADTEXT(D,'DIN 13','',P,'NAME') // ergibt z.B. M10x1
TYPE = GETTHREADTEXT(D,'DIN 13','',P,'TYPE') // ergibt z.B. M
KDI = GETTHREADTEXT(D,'DIN 13','',P,'KDI') // Kerndurchmesser Innengewinde
KDA = GETTHREADTEXT(D,'DIN 13','',P,'KDA') // Kerndurchmesser Aussengewinde
SIZE = GETTHREADTEXT(D,'DIN 13','',P,'SIZE') // ergibt z.B. 10x1
![]() | Remarque |
|---|---|
N'importe quelle variable de table peut être utilisée pour le dernier paramètre. Celles mentionnées ci-dessus (NOM, TYPE, KDI, KDA, SIZE) sont en général toujours présentes.
| |
Définissez une variable pour la description de la ligne (ici, dans l'exemple, "GEW").
Créez un algorithme de caractéristique [Attribute algorithm] pour cette variable.
GEW=GETTHREADTEXT(D,'DIN 13','',P,'NAME')
Saisissez la variable'GEW' sous PARTproject -> Général [General] -> Description de la ligne [Row label].
-> Le contenu du champ NOM de la table "DIN 13" est retourné sous forme de texte à la variable GEW.
Calculer automatiquement le diamètre du noyau [Core diameter] du filetage extérieur [Outer thread] et l'afficher dans PARTdataManager
KDA = GETTHREADTEXT(D,'DIN 13','',P,'KDA')
GET=GETTHREADTEXT(ND,'DIN 158',VARIANT,PITCH,'NOM')
Comparer avec Fig. „Exemple : tableau des filetages de DIN 158“.
X=GETTHREADVALUE(ND,'DIN 158','Court',PITCH,'L1')
-> La valeur pour ND est récupérée et placée comme filtre pour le diamètre nominal dans le tableau "DIN 158".
-> La valeur pour PITCH est récupérée et placée comme filtre pour le pas de filetage dans le tableau "DIN 158".
-> Le filtre "Variante = 'Court'" est placé dans le tableau "DIN 158".
-> Le contenu du champ L1 du tableau "DIN 158" est renvoyé sous forme de nombre.
[99] L’exemple peut être trouvé avec installed
Catalogue de formations chez $CADENAS/Training/PARTdesigner/Threads/cylindrical_thread.prj.


![[Important]](https://webapi.partcommunity.com/service/help/latest/pages/fr/installation_ecatalogsolutions/doc/images/important.png)
![En sélectionnant "Type de filetage [Thread type]" DIN 13, il ne serait pas possible d'obtenir un composant avec un diamètre nominal de 13 !](https://webapi.partcommunity.com/service/help/latest/pages/fr/installation_ecatalogsolutions/doc/resources/img/img_3cfb9139f6cb40da964e6868e8ef4b9b.png)

















![Description des lignes [Row label] / diamètre du noyau [Core diameter]](https://webapi.partcommunity.com/service/help/latest/pages/fr/installation_ecatalogsolutions/doc/resources/img/img_367bd69493b248c68e1c85609e1a48c1.png)