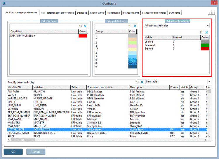
With the help of the option Adjust text and color you can set text to be displayed in different colors.
The setting applies for PARTdataManager and PARTlinkManager as well.
Setting in
configuration
file $CADENAS_SETUP/plinkcommon.cfg:
Block [MAPPING_<variable name>], key stands for the displayed text, first value stands for the internal value, next values stand for the color in RGB code.
[MAPPING_ACTIVE_STATE] Locked="0","255","0","0" Released="1","0","255","0" Expired="2","0","0","0"
Setting in user interface under PARTlinkManager -> Extras menu -> Configure dialog box -> PARTlinkManager preferences tab -> Adjust table values -> Adjust text:


