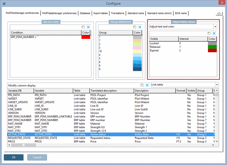
È possibile utilizzare l'opzione Abbina testo e colore [Adjust text and color] per assegnare un testo ai valori interni e determinare contemporaneamente il colore del display. La funzione è un misto delle due già citate.
L'impostazione si applica anche a PARTdataManager/3Dfindit e PARTlinkManager.
Le
L'impostazione viene eseguita nel file di configurazione
$CADENAS_SETUP/plinkcommon.cfg:
Blocco [MAPPATURA_<nome variabile>]: Il nome della chiave indica il testo visualizzato, il primo valore indica il valore interno, il successivo il colore sotto forma di codice RGB.
[MAPPING_ACTIVE_STATE] Locked="0","255","0","0" Released="1","0","255","0" Expired="2","0","0","0"
L'impostazione nell'interfaccia utente viene effettuata in PARTlinkManager nel menu Extra [Extras] -> Finestra di dialogo Configura [Configure] -> Scheda Impostazioni di PARTlinkManager [PARTlinkManager preferences] -> Area di dialogo Regola valori tabella [Adjust table values] -> Regola testo [Adjust text] selezione campo elenco:
Visualizzazione in PARTdataManager


