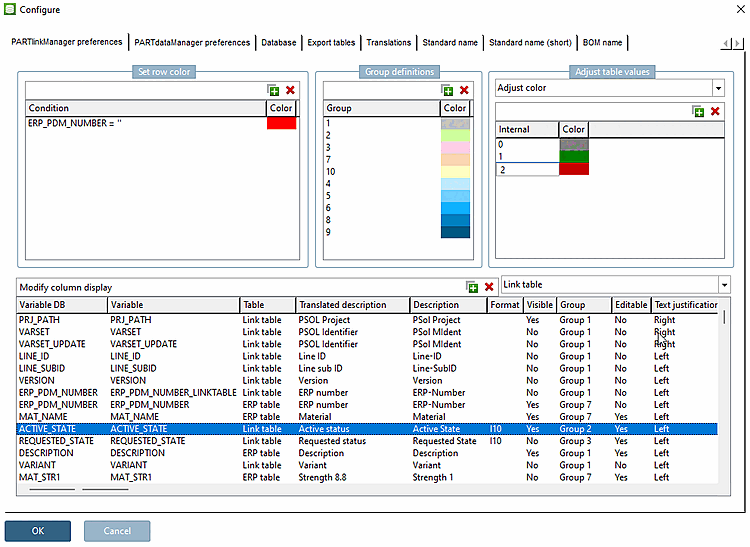
È possibile utilizzare l'opzione Abbina colore [Adjust color] per mappare i valori interni a diversi colori da visualizzare.
L'impostazione si applica anche a 3Dfindit e PARTlinkManager.
Le
L'impostazione viene eseguita nel file di configurazione
$CADENAS_SETUP/plinkcommon.cfg:
Blocco [MAPPING_<nome variabile>], chiave COLORCODE<NUMERO>, primo valore interno, poi valori per codice RGB
[COLMAPPING_ACTIVE_STATE] COLORCODE0="0","255","0","0" COLORCODE1="1","0","255","0" COLORCODE2="2","0","0","0"
L'impostazione nell'interfaccia utente si effettua in PARTlinkManager -> Menu Extra [Extras] -> Finestra di dialogo Configura [Configure] -> Scheda Impostazioni PARTlinkManager [PARTlinkManager preferences] -> Area di dialogo Regola valori tabella [Adjust table values] -> Regola colore [Adjust color] selezione campo elenco:
Figura 5.177. Esempio per ACTIVE_STATE: i primi valori indicano "Bloccato [Locked]" (0),"Rilasciato [Released]" (1) e "Scaduto [Expired]" (2). I valori successivi rappresentano il codice RGB desiderato.
Visualizzazione in PARTdataManager

![Esempio per ACTIVE_STATE: i primi valori indicano "Bloccato [Locked]" (0),"Rilasciato [Released]" (1) e "Scaduto [Expired]" (2). I valori successivi rappresentano il codice RGB desiderato.](https://webapi.partcommunity.com/service/help/latest/pages/it/partsolutions_admin/doc/resources/img/img_06546bf5ffe64f8f947893dc03ecf27f.png)

