![]() | Remarque |
|---|---|
L'option Enable automatic login (plinkcommon.cfg -> Block [Login] -> Key "AUTOLOGIN") n'existe plus. | |
Un login (automatique) se déroule de la manière suivante :
À Tout d’abord, il y a une vérification si l’utilisateur a déjà été connecté une fois. Les informations à ce sujet sont stockées dans
$CADENAS_USER, danstoken.db.Si des informations sur la dernière connexion peuvent y être trouvées, elles seront prises.
Sinon, l'application tente de se connecter via Windows login, mais seulement si sous Droits administration > Bases de données utilisateurs, la méthode de connexion Windows est activée.
Sinon, une boîte de dialogue de connexion s'affiche avec les méthodes de connexion activées.
Indépendamment de cela, vous pouvez appeler à tout moment la boîte de dialogue d'authentification de l' utilisateur à partir de PARTdataManager / 3Dfindit.
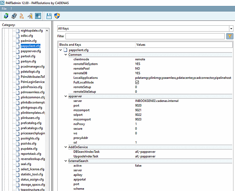
Les applications clés n'existent plus. Elle a été supprimée car de plus en plus d'applications tirent le SiteSetup via Appserver, de sorte qu'il n'est pas utile d'indiquer des applications individuelles pour cela. Soit un ordinateur peut accéder directement aux répertoires (CADENAS_DATA, CADENAS_SITESETUP, CADENAS_SITESETUP, etc.) soit il ne le peut pas. La plupart du temps, un seul ordinateur (Admin) est nécessaire pour effectuer des réglages ou installer des catalogues. Dans ce cas, il est judicieux de désactiver le RemoteFilesystem, le RemoteIndex et la RemoteDatabase via la variable CADENAS_APPSERVER. Les options de configuration (paramètres) concernant CADENAS_APPSERVER sont décrites dans Section 4.22.3.3, « PARTsolutions Client ».
Le
L’évaluation de la pappclient.cfg se déroule comme suit :
À Tout d’abord, il y a une vérification si une variable CADENAS_APPSERVER est définie. Si oui, alors
pappclient.cfgn’est pas évaluée, mais Tous les paramètres sont tirés de la variable CADENAS_APPSERVER.Ensuite, il y a une vérification de ce qui doit être exécuté via Appserver :
Différenciation entre le mode local et le mode distant (key clientmode )
En mode local, l'Appserver est démarré à partir du client s'il n'est pas en cours d'exécution. Dans ce mode, la clé LocalApplications est évaluée et toutes les applications qui y sont déclarées démarrent ou se connectent à l'AppServer. PARTadmin démarre également un AppServer. Les applications utilisent l'AppServer pour la recherche.
En mode local, PARTadmin accède toujours directement au système de fichiers et à la base de données. Cela signifie que les paramètres précédents sont ignorés.
En mode distant, toutes les applications ont toujours accès à l'AppServer.
Si l'application client s'exécute sur le même ordinateur que l'AppServer, la règle suivante s'applique :
Pour PARTadmin : tous les paramètres (remoteFileSystem, remoteSetup, remoteSiteSetup, remoteDB ) sont ignorés. L'accès est toujours direct.
Toutes les autres applications : remoteFileSystem est ignoré. Raison : Appserver lance des applications comme le psolupdater, qui ont un accès en écriture à CADENAS_DATA.

![[Remarque]](https://webapi.partcommunity.com/service/help/latest/pages/fr/partsolutions_admin/doc/images/note.png)





