Via configuration
file replace_std.cfg,
you can mark expired and replaced parts with special icons in the Part selection, display dialog
boxes and block the export to CAD systems:
![]() | Tip |
|---|---|
The following markups complement each other:
| |
The use of
replace_std.cfg is an
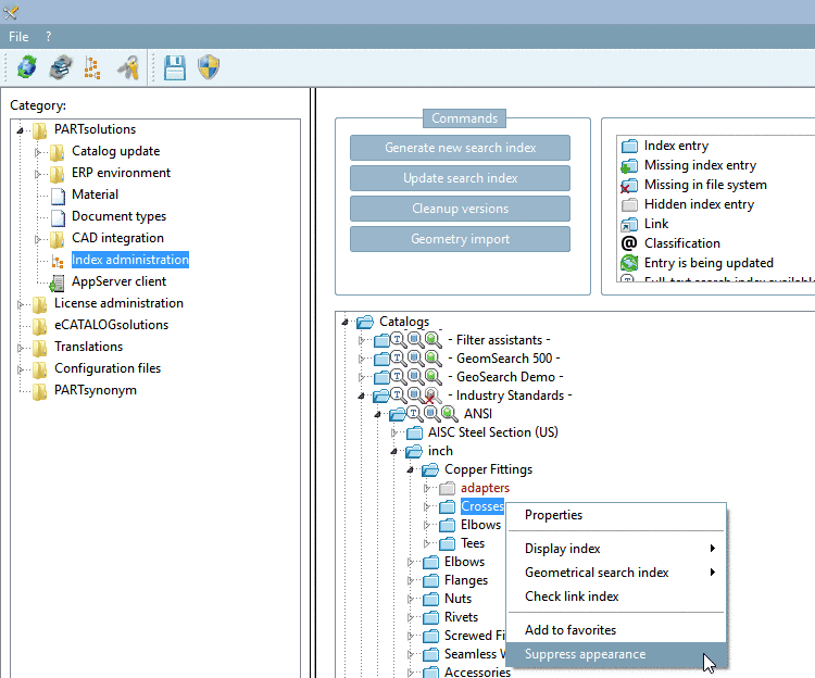
alternative to the function under PARTadmin -> Index administration -> context menu command
Suppress appearance (see Kontextmenübefehle
Übersicht).
However via
replace_std.cfg the
subtrees stay visible even though they can't be used. Normally this is the
preferred variant.



![[Tip]](https://webapi.partcommunity.com/service/help/latest/pages/fr/partsolutions_admin/doc/images/tip.png)
