Mittels
Konfigurationsdatei replace_std.cfg können Sie
ausgelaufene und ersetzte Projekte in der Teileauswahl mit speziellen Icons
markieren, Hinweisdialoge anzeigen und den Export ins CAD-System
blockieren:
![]() | Tipp |
|---|---|
Folgende Kennzeichnungen von Teilen ergänzen sich:
| |
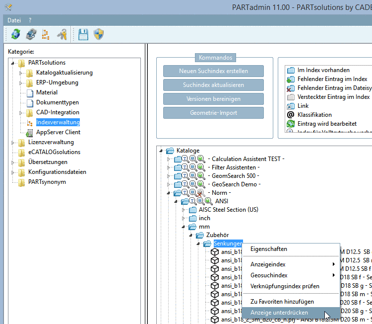
Die Verwendung von
replace_std.cfg stellt
eine Alternative zur Funktion unter PARTadmin -> Indexverwaltung -> Kontextmenübefehl
Anzeige unterdrücken dar (siehe Kontextmenübefehle
Übersicht).
Allerdings bleibt
bei der Verwendung von replace_std.cfg die
Verzeichnisstruktur sichtbar, auch wenn die Teile nicht verwendet werden
können. Diese Variante ist in der Regel vorzuziehen.



![[Tipp]](https://webapi.partcommunity.com/service/help/latest/pages/de/partsolutions_admin/doc/images/tip.png)
