Afin de pouvoir utiliser les composants (comme les vannes, les robinets) de manière appropriée dans les systèmes de planification comme Revit, il est nécessaire de définir des caractéristiques spécifiques dans la classification Revit.
Pour cela, il faut d'abord définir le modèle Revit Family approprié :
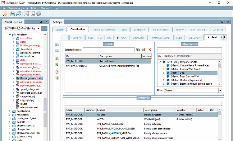
Démarrez PARTproject et naviguez via la structure de répertoire vers le composant qui doit être équipé de la classe appropriée.
Ouvrez la page d'onglet Classification, puis la page d'onglet Revit.
Sélectionnez la classe. (Dans l'illustration ci-dessus, (Metric) Door a été sélectionné à titre d'exemple).
Liste de tous les modèles Revit family templates (*.rft) actuellement disponibles :
Chaque modèle de la classification Revit a ses caractéristiques spécifiques.
La plupart des templates dans Revit ou des classes dans 3Dfindit ont les 5 caractéristiques suivantes dans la classification Revit. Des indications de largeur et de hauteur peuvent par exemple s'y ajouter.
Family category: La catégorie Family définit la classe/catégorie qu'une pièce aura dans Revit.
Family work plane based: ... définit que l'objet peut être placé en utilisant les 3 plans de travail par défaut
Family always vertical: ... définit si un objet doit toujours être placé "debout".
Type de pièce mécanique de famille:
Cette propriété définit la fonction du composant, par exemple lorsqu'il est utilisé dans une spécification de piping. Il existe des valeurs prédéfinies qui sont définies en fonction de la "Family category" correcte (la catégorie est décrite entre parenthèses).
Sélectionnez la valeur souhaitée dans la zone de liste.
Pour le MEP[8]-Les deux valeurs suivantes sont principalement utilisées dans le domaine de la construction :
Exemple : pour les vannes qui divisent une canalisation en deux sections, il convient d'utiliser la recommandation Valve breaks into part type (Pipe Accessory).
Une référence détaillée (quel type de pièce crée quelle fonction) est disponible sur la page d'aide Autodesk :
https://knowledge.autodesk.com/support/revit-products/learn-explore/caas/CloudHelp/cloudhelp/2018/ENU/Revit-Customize/files/GUID-54F9DD0A-6F46-4B52-8F58-B8FA630F14EA-htm.html
Revit family templates (*.rft) avec caractéristiques associées :
(Metric) Lighting fixture (luminaires)
Vous trouverez des détails à ce sujet sur Section 3.5.4.2.1.1, « Revit : charger des fichiers IES dans RFA (lighting fixtures) ».
L'illustration montre les caractéristiques de la classe Revit "(Metric) Lighting fixture" (luminaires)
Pour les portes, les caractéristiques de largeur et de hauteur définissent la découpe de la paroi du gros œuvre.
Épaisseur du mur - y compris le crépi (car le cadre de la porte ne peut pas réagir à l'épaisseur du mur)
Largeur et hauteur de l'ouverture murale (doit être plus large et plus haute que la largeur/hauteur du panneau de porte en raison des espaces de montage). Les valeurs habituelles pour les distances supplémentaires sont : +35mm de largeur et +17.5mm de hauteur. Ces valeurs doivent être traitées et finalisées avec le fabricant dans le cadre de l'atelier de projet.
Pour les fenêtres, les caractéristiques de largeur et de hauteur définissent la découpe de la paroi du gros œuvre.


![[Remarque]](https://webapi.partcommunity.com/service/help/latest/pages/fr/partsolutions_admin/doc/images/note.png)




![[Important]](https://webapi.partcommunity.com/service/help/latest/pages/fr/partsolutions_admin/doc/images/important.png)

